
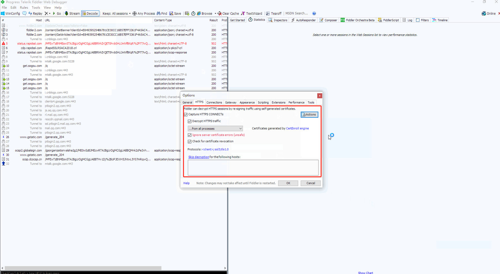
fiddler抓取https协议的时候提示This is a CONNECT tunnel, through which encrypted HTTPS traffic flows.,不过实际上其实是已经配置过证书的;


删除所有的证书后,再次访问网站会重新生成证书,不过这时候会提示不受信任的证书,点击高级继续前往即可(应该是这个样子,时间太久记不清了(。・ω・。)),这时候Fiddler就不会再提示
This is a CONNECT tunnel, through which encrypted HTTPS traffic flows.;
tools->options->https->actions->open windows certificate manager->个人-证书->右击删除