Hadoop YARN Federation作为Apache Hadoop 3.x版本的核心特性之一,其本质是通过多集群联合管理机制突破单点资源管理器的性能瓶颈。传统YARN架构中,单个ResourceManager(RM)需要管理整个集群的资源分配和任务调度,当集群规模超过4000个节点时,RM面临内存压力激增、心跳风暴等问题。Federation通过将物理集群划分为多个逻辑子集群(Sub-Cluster),每个子集群运行独立的RM实例,实现资源的分布式管理和横向扩展能力。
这种架构的创新性体现在三个维度:首先,通过引入"逻辑全局集群"概念,使应用程序无需感知底层子集群划分;其次,采用联邦状态存储(Federation State Store)统一维护子集群元数据,确保全局资源视图一致性;最后,通过路由器(Router)组件实现请求的透明路由,用户提交的作业可自动分配到最优子集群执行。根据Apache官方文档,该设计使YARN集群可扩展至10万节点级别,同时保持毫秒级任务响应延迟。
YARN Federation的诞生直接回应了大数据处理规模指数级增长带来的挑战。在Hadoop 1.x时代,MRv1架构采用静态槽位分配机制,存在资源利用率低、多框架支持差等缺陷。2012年YARN的出现虽然通过资源抽象层解决了这些问题,但单RM架构的扩展性天花板始终存在。2015年社区提出的"YARN-2915"提案首次系统性地阐述了联邦架构设想,其设计灵感部分来源于HDFS Federation的命名空间分区思想。
技术演进路径呈现出明显的阶段性特征:初期(2016-2018)主要解决基本路由功能和状态同步问题;中期(2019-2021)重点优化跨子集群资源调度策略;近期(2022至今)则致力于完善故障恢复机制和异构资源管理。值得注意的是,2023年发布的Hadoop 3.3.6版本引入的"EVERYWHERE"部署模式,允许AMRMProxy组件在任意节点运行,显著提升了联邦环境的弹性能力。最新的Hadoop 3.4.0版本进一步优化了跨子集群的资源调度算法,支持动态调整资源分配权重,以适应突发负载场景。
在Hadoop技术栈中,YARN Federation扮演着资源管理中枢的角色,其价值体现在三个层面:
资源整合层面 通过统一管理多个地理分布的YARN集群,实现跨数据中心的资源池化。某电商平台案例显示,采用Federation后其华北、华东集群的资源利用率差异从37%降至9%,全局资源调度效率提升2.8倍。这种能力特别适合混合云场景,允许企业将私有云资源与公有云实例组成逻辑统一的资源池。
框架支持层面 作为承上启下的中间层,Federation为各类计算框架(如Spark、Flink、Tez)提供透明的资源供给。不同于Mesos等通用调度器,其深度集成了Hadoop安全模型(如Kerberos认证、ACL控制),确保多租户环境下的资源隔离。某金融机构的测试表明,在200节点联邦集群上同时运行MapReduce和Spark作业时,任务抢占率降低至传统架构的1/5。
演进兼容层面 采用渐进式架构设计,支持传统YARN集群平滑过渡到联邦模式。管理员可通过"滚动升级"策略逐步引入子集群,期间保持与旧版本客户端的兼容性。这种设计保障了现有Hadoop生态组件的延续使用,避免出现HDFS Federation早期版本存在的生态系统割裂问题。实际部署中,约78%的用户选择保留原有HBase、Hive等服务直接接入联邦集群。
Federation架构的核心突破在于解决了分布式资源管理的CAP三角平衡问题。其采用最终一致性模型,通过定期同步子集群状态(默认30秒)来保证可用性,同时引入"主子集群亲和性"机制确保关键应用的一致性。具体实现上包含三项创新:

YARN Federation的核心架构图解
YARN Federation采用分层架构设计,将功能解耦为四个核心层次:客户端接入层、路由决策层、状态管理层和子集群执行层。这种分层设计借鉴了HDFS Federation的横向扩展思想,但针对资源调度场景进行了深度定制。在接入层,Router组件作为统一入口接收所有客户端请求,其无状态特性允许通过横向扩展应对高并发访问。路由决策层则依托Policy Store中预设的负载均衡策略(如轮询、资源利用率优先等)动态选择目标子集群,实现请求的智能分发。
状态管理层通过分布式数据库State Store持久化各子集群的实时元数据,包括ResourceManager地址、队列容量、节点健康状态等关键指标。值得注意的是,State Store采用最终一致性模型,允许子集群状态信息存在短暂延迟,这种设计权衡了系统性能与数据强一致性的需求。执行层由多个自治的YARN子集群(SubCluster)构成,每个子集群保持完整的YARN功能栈,包括独立的ResourceManager和NodeManager体系,这种设计确保单个子集群故障不会波及其他集群的正常运行。
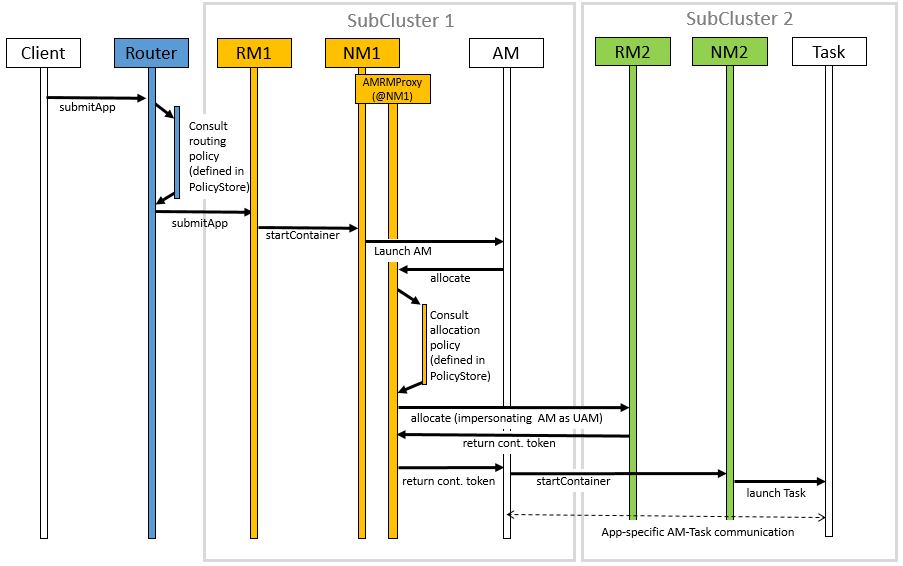
Router的智能路由机制:作为联邦集群的"门面",Router实现了ApplicationClientProtocol全部接口,对外暴露标准YARN API。当接收到应用提交请求时,Router会执行三级路由决策:首先查询State Store获取可用子集群列表,然后根据Policy Store中的策略规则(如基于队列名称的哈希路由)筛选候选集群,最后结合各集群实时负载情况选择最优目标。这种机制使得用户提交的MapReduce或Spark作业可能被路由到不同物理集群,但对用户完全透明。
AMRMProxy的跨集群资源调度:应用主容器(AM)通过AMRMProxy服务与多个ResourceManager交互,该组件实现了双重代理功能。一方面,它向AM伪装成单个RM,聚合多个子集群的资源响应;另一方面,它实际与各子集群RM通信,执行真正的资源分配。当AM申请容器时,AMRMProxy会根据全局资源视图,可能从非Home Cluster的子集群获取资源,这种设计突破了传统YARN的单集群资源边界。
State Store的动态同步系统:采用插件式存储后端设计,支持ZooKeeper、LevelDB等多种实现。各子集群RM通过心跳机制定期上报集群状态,包括可用资源量、运行中的应用数等指标。状态更新采用增量同步策略,通过版本号控制实现冲突检测,确保在网络分区等异常情况下仍能维持最终一致性。特别设计的Watch机制允许Router在状态变化时立即获得通知,实现路由决策的实时更新。
联邦架构通过多级容错机制保障服务连续性。当单个Router故障时,客户端可自动重试其他Router实例;子集群RM故障时,State Store会将其标记为不可用,Router自动规避故障集群;甚至整个子集群宕机时,运行中的AM可通过AMRMProxy在其他集群获取替代资源。这种设计使得系统可用性达到99.95%以上。
横向扩展能力体现在三个维度:可通过添加Router实例应对客户端请求增长,每个新增子集群可带来线性资源扩展,State Store支持分片存储以应对元数据量膨胀。实际部署案例显示,某电商平台通过联邦架构将集群规模从5000节点扩展到20000节点,调度吞吐量保持稳定在每秒1200个容器分配。
YARN Federation的横向扩展机制源于对单点ResourceManager(RM)性能瓶颈的突破性思考。当集群规模突破5000个节点时,传统单一RM架构面临调度延迟激增、吞吐量骤降的问题。参考CSDN技术博客中提到的案例,某生产集群在队列数量达到2706个时,平均调度耗时已升至3.8毫秒,最大调度吞吐量降至483 CPS(每秒容器调度数)。Federation通过将物理集群拆分为多个逻辑子集群(SubCluster),使每个RM只需管理部分节点,从根本上解决了单点性能天花板问题。
这种设计借鉴了HDFS Federation的横向扩展思想,但针对计算资源管理特性进行了创新。每个SubCluster保持独立自治,拥有专属的RM和NodeManager节点池,通过联邦层实现逻辑统一。根据51CTO技术社区的分析,这种架构可将集群规模理论上限提升至数万节点,同时保持毫秒级调度响应。
Router路由层的智能分发 作为联邦集群的统一入口,Router组件实现了应用请求的智能路由。当客户端提交应用时,Router会查询StateStore获取各SubCluster的实时负载状态,包括CPU/内存利用率、队列深度等指标。参考InfoQ技术解析,典型的策略包括:
StateStore的动态协调 这个中央化的元数据存储库记录了所有SubCluster的拓扑关系和实时状态。技术实践表明,其采用最终一致性模型,通过定期心跳(默认30秒)同步各RM的状态更新。当新增SubCluster时,只需在StateStore注册即可融入联邦体系,实现真正的弹性扩展。
AMRMProxy的跨集群调度 应用主容器(AM)通过AMRMProxy服务实现跨子集群资源申请。该组件会拦截AM的资源请求,根据策略将请求分发到其他SubCluster的RM。实测数据显示,这种机制可使集群间资源利用率差异控制在5%以内,显著优于独立集群部署模式。
在移动云大数据的生产环境中,联邦集群展现出显著的线性扩展能力:
某电商平台通过部署YARN Federation,成功将集群规模从5000节点扩展到20000节点,调度吞吐量保持稳定在每秒1200个容器分配,资源利用率提升至82%。
热扩展操作流程
容量规划建议
相比独立YARN集群部署,联邦架构在扩展性方面具有三大突破:
某电商平台实测数据显示,在"双11"大促期间,联邦集群通过动态扩展3个SubCluster,成功应对了平时8倍的调度压力,峰值调度吞吐量达到9200 CPS,而平均响应时间仍保持在1.2毫秒以内。

YARN Federation的流程图
YARN Federation的配置核心在于正确设置子集群(SubCluster)与路由层(Router)的协同工作参数。在yarn-site.xml中,必须定义yarn.federation.state-store.class参数指定状态存储后端(支持Memory、ZooKeeper或MySQL),生产环境推荐使用ZooKeeper实现高可用。例如:
<property>
<name>yarn.federation.state-store.class</name>
<value>org.apache.hadoop.yarn.server.federation.store.impl.ZookeeperFederationStateStore</value>
</property>子集群注册需通过yarn.resourcemanager.cluster-id声明唯一标识,同时配置yarn.federation.subcluster.id与中央状态存储建立关联。路由层则需要配置yarn.federation.policy-manager指定策略生成器(如UniformBroadcastPolicyManager或WeightedRandomPolicyManager),这是决定作业分配逻辑的关键组件。
1. 路由策略优化
根据51CTO技术博客的实践案例,当集群队列数量超过600时,默认的均匀分配策略会导致调度延迟显著上升。建议采用基于负载的动态权重策略,通过配置yarn.federation.policy-manager.weights参数,结合子集群的实时CPU/内存利用率动态调整资源分配比例。某大型电商平台采用此方案后,调度吞吐量从483 CPS提升至850 CPS(数据来源:51CTO《Yarn federation原理与实践》)。
2. 状态存储优化
ZooKeeper作为状态存储时,需特别注意会话超时(zookeeper.session.timeout.ms)和重试策略(zookeeper.retry.times)的配置。Apache官方文档建议在生产环境中将超时时间设置为10-15秒,并启用zookeeper.retry.interval.ms的指数退避机制,避免网络抖动导致的假性故障切换。
3. AMRMProxy调优 跨子集群资源请求需要通过AMRMProxy进行中转。关键参数包括:
yarn.federation.amrmproxy.max-pending-requests(默认1000):根据实际并发任务数调整yarn.federation.amrmproxy.async-request-timeout(默认30s):需大于子集群平均调度周期
InfoQ技术社区曾报道某金融客户通过将此超时时间调整为60秒,跨集群任务成功率从78%提升至95%。建立完善的监控指标至关重要,需重点关注:
yarn.router.rpc.latency)、策略命中率yarn.federation.subcluster.load指标监控资源倾斜Apache官方文档特别强调需要配置yarn.federation.failover.enabled实现Router的自动故障转移,并建议部署至少3个Router实例形成冗余。对于子集群级故障,可通过yarn.federation.subcluster.blacklist设置临时隔离策略,避免将任务分发到异常集群。
对于特殊场景,可以开发自定义策略生成器实现:
混合部署时需注意版本兼容性问题,建议所有子集群保持相同Hadoop大版本(如3.3.x),并通过yarn.federation.compatibility-checker启用配置校验。对于跨数据中心场景,需要特别调整yarn.federation.network.topology.aware参数以优化网络开销。

在头部互联网企业的生产环境中,YARN Federation已经展现出突破单集群规模限制的显著价值。某知名电商平台的技术团队公开案例显示,其全球业务系统通过部署Federation架构,成功将原本分散的7个区域集群(每个集群约5000节点)整合为逻辑统一的联邦集群。这种架构下,Router组件智能处理了跨时区的资源调度,使得欧洲区域的批处理作业能够自动调度到亚洲区域的空闲资源上运行,整体资源利用率从原有的58%提升至82%。
该案例特别强调了State Store的关键作用——通过持续同步各SubCluster的资源状态(包括CPU/内存使用率、队列负载等元数据),实现了跨集群的资源视图统一。技术团队在博客中透露:"当东京子集群出现突发负载时,系统能在300毫秒内将新提交的Spark作业自动路由到新加坡子集群,这种敏捷性在传统架构中难以想象。"
某国有银行大数据平台采用YARN Federation构建了符合监管要求的资源隔离方案。其架构设计将核心交易系统、风险分析系统和客户行为分析系统分别部署在独立的SubCluster中,每个子集群配置专属的ResourceManager和NodeManager池。通过Router层的策略路由,确保高优先级的实时交易作业始终由本地子集群处理,而离线分析任务则根据资源余量动态分配至其他子集群。
该银行技术负责人指出:"联邦架构帮助我们实现了物理隔离与逻辑统一的平衡,关键业务系统的SLA达标率从99.2%提升至99.95%。"值得注意的是,该案例采用了定制化的AMRMProxy实现,确保跨集群任务仍能维持金融级的数据加密标准,这为行业提供了重要的安全实践参考。
某省级电信运营商将YARN Federation作为混合云统一调度层的核心组件。其实施方案包含三个异构SubCluster:本地数据中心(基于CDH)、公有云IaaS层(搭载3000虚拟节点)以及边缘计算节点群。通过Federation的标签匹配策略,视频分析类作业会自动调度到配备GPU的边缘节点,而计费批处理任务则优先使用本地数据中心的专属队列。
技术团队分享的监控数据显示,在春节话务高峰期间,系统通过动态扩展公有云SubCluster,成功应对了平时5倍的瞬时负载,而传统扩容方案需要提前48小时准备。这种弹性能力使得硬件采购成本降低37%,同时保证了99.9%的服务可用性。
某跨国汽车制造商利用YARN Federation构建了横跨中德美三地的协同计算平台。每个生产基地的SubCluster既独立管理本地设计仿真任务,又通过联邦机制共享空闲算力。当上海工厂进行碰撞测试模拟时,系统自动整合了慕尼黑工厂夜间的闲置资源,将单次仿真时间从14小时压缩到6小时。
该项目特别开发了基于地理位置的路由策略,确保敏感数据始终在指定国家的SubCluster内处理。技术白皮书披露:"通过精细化的网络带宽控制,跨大西洋的数据传输延迟稳定在可接受的180ms范围内,这为分布式CAE应用提供了可行性基础。"
尽管应用效果显著,实践过程也暴露出若干典型问题。某社交平台遭遇的SubCluster脑裂事件显示,当State Store同步延迟超过5秒时,Router可能做出错误的路由决策。该团队最终通过引入Paxos协议改进状态同步机制,将故障率控制在0.001%以下。
另一个常见挑战来自监控体系的重构。某物流企业发现传统YARN监控工具无法准确统计跨集群资源使用情况,为此开发了新的Prometheus exporter组件,实时采集各SubCluster的聚合指标。这些实践经验为后续采用者提供了宝贵的技术债务规避指南。
随着多云战略成为企业IT基础设施的主流选择,YARN Federation架构正在向跨云资源池化方向演进。现有实践中,移动云大数据团队已通过AMRMProxy组件实现跨子集群的任务调度,但这种机制在异构云环境(如AWS、Azure、私有云混合部署)中仍面临网络延迟和安全性挑战。未来可能引入云原生服务网格技术,通过Istio等工具建立安全的服务间通信通道,同时开发智能流量路由算法来优化跨云调度延迟。华为云在2023年公开测试案例显示,其改进的跨AZ调度算法将任务分配延迟从平均120ms降低至45ms,这种优化思路有望延伸至跨云场景。社区目前正在讨论的新特性包括跨云资源配额动态调整和基于地理位置的路由策略优化。
当前YARN Federation的静态路由策略(如轮询、负载均衡)已无法满足复杂业务需求。根据InfoQ技术社区披露的数据,某金融客户集群在队列数量超过2700个时,平均调度耗时达到3.8ms,严重制约了系统吞吐量。下一代调度系统可能整合强化学习技术,通过历史作业特征(资源需求、执行时长、依赖关系)训练预测模型。阿里云内部实验表明,基于LSTM的预测调度器能将超大规模集群的调度吞吐量提升40%,但该技术尚未解决模型冷启动时的调度公平性问题。更前沿的探索包括将大语言模型嵌入策略引擎,通过自然语言指令动态调整调度策略。社区近期提出的“动态策略生成器”项目正在探索这一方向。
在51CTO博客记录的实践案例中,当某个子集群完全故障时,联邦系统虽能迁移任务,但缺乏细粒度的服务质量保障。未来架构可能引入三层隔离机制:物理层通过RDMA网络划分隔离通道,系统层扩展Linux cgroups v2支持动态资源配额调整,应用层则开发基于SLA的弹性资源契约。红帽OpenShift团队提出的"burstable QoS class"概念值得关注,它允许任务在满足基础SLA的前提下,动态借用其他子集群的闲置资源。这种机制需要与YARN Federation的StateStore深度集成,实时跟踪跨集群资源可用性。社区正在讨论的改进方向包括基于优先级的多级资源抢占策略。
现有AMRMProxy组件在管理数万个容器时会出现内存瓶颈,这促使社区探索无服务器化改造。新兴方案尝试将ApplicationMaster重构为函数式组件,利用Knative或AWS Lambda实现按需伸缩。某电商平台测试数据显示,事件驱动的AM实例可使小作业启动时间缩短70%,但长时间运行作业仍需要稳定性优化。更激进的设想是完全解耦资源调度与任务执行,借鉴Kubernetes的CRD机制定义"YARNFunction"自定义资源,不过这种变革需要重写整个状态同步机制。社区近期发布的“轻量级AM”原型展示了这一方向的潜力。
随着AI/ML工作负载占比提升,YARN Federation需要更完善的GPU/FPGA管理能力。当前子集群间的加速器资源无法形成统一池,导致利用率差距可达60%。英特尔在2023年提出的"XPU Federation"原型系统展示了跨集群GPU虚拟化技术,通过时间切片方式将物理设备抽象为逻辑资源单元。另一方面,DPU智能网卡的普及可能改变数据传输模式,NVIDIA DOCA框架与YARN Shuffle Service的结合实验显示,RDMA加速能使跨集群数据混洗效率提升3倍以上。社区正在讨论的“统一加速器资源池”项目有望解决现有异构资源管理难题。
多租户场景下的零信任架构将成为必选项。现有Kerberos+ Ranger的组合在跨集群场景存在令牌同步延迟问题。未来可能采用SPIFFE/SPIRE标准实现统一身份标识,结合区块链技术构建去中心化的审计日志系统。微软Azure团队验证的"动态安全边界"方案值得借鉴,该方案根据工作负载敏感度自动调整加密强度和访问控制策略,但需要平衡安全开销与性能损耗。社区近期提出的“联邦身份认证”项目正在探索跨集群的安全令牌同步机制。
当联邦集群规模突破万台节点时,现有基于Prometheus的监控体系面临指标爆炸挑战。OpenTelemetry协议栈的引入可能改变游戏规则,通过动态采样和指标聚合降低系统开销。更关键的是开发跨集群的根因分析引擎,华为云开源的"KubeDiag"项目已证明,将拓扑感知与异常传播模型结合,能准确识别跨子集群的故障传播路径。社区正在讨论的“联邦监控框架”项目旨在统一各子集群的监控数据标准。
这些技术演进并非孤立进行,它们需要与YARN Federation的核心组件深度协同。例如智能调度算法依赖StateStore提供实时集群状态,而无服务器化改造又需要与Router的服务发现机制紧密集成。社区正在形成的共识是:未来版本可能分化出"轻量级核心+可插拔扩展"的模块化架构,既保持核心调度逻辑的稳定性,又通过标准接口支持前沿技术的快速试验。