
前言:直面误解,回归工程
虽然之前对于MCP有过一次调研,但是最近上手在做一些MCP的工程实践的过程中,确实发现还是有很多误解。我翻阅了许多技术文章,以及协同沟通的时候发现,往往大家天然的将MCP简单地视为一种“更高级”或“可跨模型”的Function Calling。这种认知偏差,不仅掩盖了MCP作为一套软件工程协议的真正价值,更可能导致在技术选型和系统架构设计上的严重误判。
当一个集成了20个OpenAPI工具的MCP应用,其单次请求的Token消耗轻易突破60K,导致成本和延迟飙升时;当生产环境中的模型因为一个微小的Prompt变动而出现大面积的工具调用格式错误时,我们必须扪心自问:我们是否真的理解了MCP的本质?
于是提笔,希望将本文作为一篇写给AI工程师的硬核“辟谣”指南,旨在彻底澄清这一混淆。并提出并严谨论证一个核心观点:MCP本质上是一套模型无关的、用于构建可互操作AI应用的工程协议,其核心组件Server/Client与LLM的智能决策并无直接关联。
我们将以架构师的视角,遵循“假设-验证”的逻辑链条,通过以下路径展开论证:
1. 架构分析:从官方文档出发,将普遍的“CS架构”误解纠正为“CHS三组件”的本质,并精确界定各组件的工程职责。
2. SDK检验:深入MCP官方SDK的Server与Client实现,用代码事实证明其作为纯粹RPC中间件的模型无关性。
3. Host解剖:以开源项目CherryStudio为例,精准定位Host组件中构建Prompt和调用LLM的“犯罪现场”,找到AI能力的真正归属。
4. 重回概念:重新回到概念,清晰切割MCP(基础设施协议)与Function Calling(模型决策能力)的边界,并通过伪代码比较两者的流行实现。
最终,回归工程的第一性原理,围绕“效果和成本”,重新审视MCP在AI应用开发中的真实角色。
第一章:剖析MCP核心架构:从CS误解到CHS本质
1.1 普遍误解:为何MCP架构常被错认为CS?
对于任何初次接触Model Context Protocol(MCP)的工程师来说,一个普遍的认知陷阱源于其官方文档中的核心架构图。这张图直观上呈现了一个客户端与服务端进行交互的经典形态,极易让人先入为主地将其归类为传统的Client-Server(CS)架构。

参考1《MCP架构》
然而,这种基于视觉相似性的判断,是导致后续一系列概念混淆的根源。它不仅是一个微不足道的命名偏差,更从根本上模糊了MCP设计的核心思想。官方规范开宗明义地指出:
"The Model Context Protocol (MCP) follows a client-host-server architecture."
这一定义明确地将Host引入,构成了理解MCP的关键。将一个三组件(Client-Host-Server, CHS)系统误读为两组件(CS)系统,会直接导致对协议职责、数据流向和AI能力归属的严重误判,为后续的系统设计与问题排查埋下隐患。
1.2 CHS三组件职责详解:Host、 Client 与 Server
要彻底破除CS误解,就必须用精确的工程语言,对CHS三组件的职责边界进行严格界定。它们在MCP生态中扮演着截然不同且相互解耦的角色。
通过上述定义,我们可以清晰地看到,将Host与Client混为一谈是问题的核心。社区中流传的许多图表之所以引起误解,正是因为它们将承载AI逻辑的Host与负责协议通信的Client绘制成了一个模糊的整体,掩盖了MCP架构设计的精髓。

图中容易引发Client发起了大模型调用的误会
引用来自:https://blog.dailydoseofds.com/p/function-calling-and-mcp-for-llms

图中容易引发Client发起了大模型调用的误会
https://modelcontextprotocol.io/specification/2025-06-18/server/tools
第二章:深入SDK源码:Server与Client的模型无关性证明
2.1 分析对象:MCP官方NodeJS SDK
我们现在将从架构理论转向对源代码的法证式检验。本章的分析对象是MCP官方的NodeJS实现:@modelcontextprotocol/sdk。我们的目标非常明确:通过剖析其核心组件 Server 和 Client 的实现,从代码层面提供无可辩驳的证据,证明它们是纯粹的、与模型无关的工程中间件。

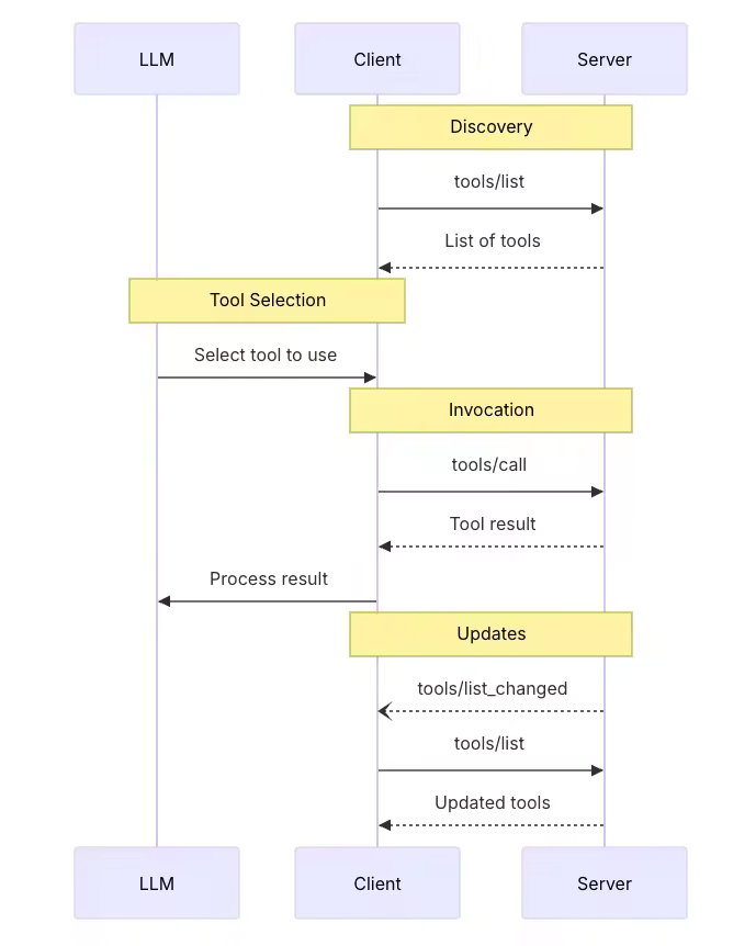
《MCP SDK的调用时序图》,仅展示tool部分,参考1
2.2 Server生命周期剖析:从实例化到协议握手
一个MCP Server 的生命周期,从实例化到处理第一个请求,其每一步都清晰地暴露了它的非AI本质。整个过程是一个标准的网络服务启动与协议协商流程,不涉及任何LLM逻辑。
步骤一:实例化阶段:声明能力,注册内部处理器在服务器代码中执行 new Server(...) 时,Server的构造函数立即执行了两个关键的、与AI无关的设置:
// @modelcontextprotocol/sdk/dist/esm/server/index.js 第32-40行
constructor(_serverInfo, options) {
super(options);
this._serverInfo = _serverInfo;
this._capabilities = options?.capabilities || {}; // 传入能力"initialize","tools/list","tools/call"...
this._instructions = options?.instructions;
this.setRequestHandler(InitializeRequestSchema, (request) => this._oninitialize(request));
this.setNotificationHandler(...);
}
//DEMO
new Server(
{ name: 'MiaodaoServer', version: '1.0.0' },
{ capabilities: { tools: {} } }
)步骤二:连接与握手阶段:纯粹的协议交互当客户端连接并发送第一个请求(必然是 {"method": "initialize", ...})时,Server的执行流是一个典型的RPC过程:
// @modelcontextprotocol/sdk/dist/esm/server/index.js 第138-150行
async _oninitialize(request) {
const requestedVersion = request.params.protocolVersion;
this._clientCapabilities = request.params.capabilities;
this._clientVersion = request.params.clientInfo;
return {
protocolVersion: SUPPORTED_PROTOCOL_VERSIONS.includes(requestedVersion)
? requestedVersion
: LATEST_PROTOCOL_VERSION,
capabilities: this.getCapabilities(),// 返回能力清单:"initialize","tools/list","tools/call"...
serverInfo: this._serverInfo,
...(this._instructions && { instructions: this._instructions }),
};
}在这个至关重要的初始化阶段,Server只关心协议版本和能力清单的元数据交换。它完全不感知、不处理任何自然语言或AI意图。
2.3 请求处理流程:一个确定性的JSON-RPC分发器
初始化握手完成后,Server便进入等待服务调用的状态。其处理后续请求(如 tools/call)的机制,进一步印证了它作为一个非智能分发器的本质。
决定性证据在于每一个MCP服务器对于setRequestHandler的实现。开发者通过此方法,将一个请求类型(由其方法名和参数结构)与一个确定性的本地函数绑定。
// @modelcontextprotocol/sdk/dist/esm/shared/protocol.js 第325-329行
setRequestHandler(requestSchema, handler) {
const method = requestSchema.shape.method.value;
// 5. 调用能力验证函数
this.assertRequestHandlerCapability(method);
this._requestHandlers.set(method, (request, extra) => {
return Promise.resolve(handler(requestSchema.parse(request), extra));
});
}
// @modelcontextprotocol/sdk/dist/esm/types.js 第816-822行
exportconst CallToolRequestSchema = RequestSchema.extend({
method: z.literal("tools/call"),
params: BaseRequestParamsSchema.extend({
name: z.string(), // 工具名称
arguments: z.optional(z.record(z.unknown())), // 工具参数
}),
});
// 用户实例化一个Server后绑定一个tools/call
server.setRequestHandler(
CallToolRequestSchema, // 包含请求方法名和参数结构的请求类型
async (request) => {
return handleToolCall(request.params.name, request.params.arguments);
}
);这段代码的含义是:凡是符合CallToolRequestSchema规范的请求,一律交由开发者预先编写好的handleToolCall函数来处理。
当一个tools/call请求到达时,Server内部的_onrequest方法执行一个机械的“查表-分发”操作:
1. 从请求JSON中提取method字段,即"tools/call"。
2. 在一个内部哈希表 (this._requestHandlers) 中查找与该method关联的处理器,即上面注册的async (request) => { ... }匿名函数。
3. 执行该函数,并将request作为参数传入。
在整个“接收-校验-分发-执行”的循环中,Server不进行任何推理或决策。它只是一个忠实的、类型安全的RPC路由器。它不知道tools/call的业务含义,更不知道这个调用指令是由LLM在远端的Host中生成的。它的世界里只有结构化的JSON、方法名和预先注册的函数指针。
2.4 结论:Server与Client作为纯粹的工程中间件
基于对SDK生命周期和请求处理流程的法证式分析,我们可以得出结论:
它们共同构成了MCP协议的通信层。它们是连接AI智能(Host)与确定性能力(Server Tools)之间的标准化管道,而不是管道中流淌的“智能”本身。误以为它们与LLM有直接关联,就如同误以为HTTP协议本身能够理解网页内容一样,是一种根本性的概念混淆。
第三章:Host实战解剖:在CherryStudio中定位LLM交互
在理论和源码分析之后,本章我们将进入实战,通过解剖一个非常流行的开源项目来定位LLM交互的精确位置。这个案例将最终证明:在MCP体系中,所有与AI智能相关的复杂工作,均由Host组件承担。
3.1 案例背景:CherryStudio中的Host拆分实现
我们的分析对象是CherryStudio,一个基于Electron构建的AI桌面应用。由于Electron特殊的双进程架构(主进程+渲染进程),CherryStudio对MCP Host的实现进行了一次职责拆分,观察起来变得更加清晰:
这种拆分清晰地隔离了协议通信与AI逻辑,让我们能更精确地追踪数据流和决策过程。
3.2 主进程:作为MCP通信代理的MCPService.ts
首先分析位于主进程的 src/main/services/MCPService.ts我们发现它的职责高度聚焦于协议通信管理:
连接管理:通过 initClient 方法,负责创建和管理与外部MCP Server的 Client 连接实例。
请求转发:它暴露了如 listTools 和 callTool 等方法,但其内部实现仅仅是将来自渲染进程的IPC请求,转换为对 @modelcontextprotocol/sdk 中 Client 实例的方法调用。
// src/main/services/MCPService.ts 第562-583行
// 举例:listTools实现
private async listToolsImpl(server: MCPServer): Promise<MCPTool[]> {
const client = await this.initClient(server)
try {
const { tools } = await client.listTools() // 创建Client调用listTools
const serverTools: MCPTool[] = []
tools.map((tool: any) => {
const serverTool: MCPTool = {..格式转换...}
serverTools.push(serverTool)
})
return serverTools
}
}显而易见,MCPService.ts 并没有与任何LLM直接交互。它扮演的是一个无状态的协议代理角色,是Host伸向主进程、用以操作MCP Client的手臂,而非Host的大脑。
3.3 渲染进程:构建Prompt并调用LLM的ApiService.ts
本章的核心发现位于渲染进程的 src/renderer/src/services/ApiService.ts。 这里是所有AI智能的汇聚点,是Host大脑的真正所在。当用户提交一条消息后,ApiService.ts中的fetchChatCompletion函数 编排了一个复杂的AI工作流:
1. 工具发现:通过IPC调用主进程的MCPService.ts,获取当前可用MCP Server提供的工具列表(window.api.mcp.listTools())。
2. 系统提示词构建:调用buildSystemPromptWithTools函数,将获取到的工具定义(包括名称、描述、参数Schema)格式化后,注入到一个庞大的System Prompt中。这个Prompt指导LLM如何理解和使用这些工具。
3. 大模型调用:这是决定性的证据。代码最终调用了AI.completionsForTrace,这是一个封装了对底层AI Provider(如OpenAI、Anthropic)API请求的函数。
// src/renderer/src/services/ApiService.ts (fetchChatCompletion 函数核心逻辑)
// 发现MCP 服务器中提供的Tools
const mcpTools = await window.api.mcp.listTools(activeMcpServer);
// 把Tools的函数名、用途、参数解析一起构建一个系统提示词
const systemPrompt = buildSystemPromptWithTools(mcpTools);
const messages = [ { role: 'system', content: systemPrompt }, ...conversation ];
// 异步调用大语言模型
const completionsParams: CompletionsParams = {
messages: messages,
// ... other parameters
};
await AI.completionsForTrace(completionsParams, requestOptions);代码明确显示,ApiService.ts负责了将MCP工具信息“翻译”成LLM能理解的Prompt,并将用户的请求连同这份“工具使用说明书”(即Prompt)一起发送给LLM进行决策。LLM返回的工具调用意图,再由该服务进一步处理,并通过IPC调用MCPService.ts来实际执行。
3.4 最终定位:Host是承载AI智能的唯一组件
通过对CherryStudio的实战解剖,我们得出了与前两章完全一致的结论:
一个MCP应用的最终效果——无论是工具调用的准确性,还是对话的流畅性——本质上取决于其Host的实现水平,尤其是Prompt工程的质量和对LLM能力的驾驭。MCP协议本身只提供了一个稳固的工程舞台,而Host才是舞台上真正的“主角”。
第四章:概念辨析:MCP与Function Calling的层级与关系
通过前三章的分析,我们已经从工程角度证明了MCP的核心是模型无关的协议。现在,我们需要在概念层面,将其与另一个广受欢迎的技术 Function Calling 进行清晰的切割。作为同样可以通过大模型调用外部工具的方法,因为MCP出现时间更晚且支持范围更广,将MCP视为“更高级的Function Calling”是一个更大的误解,这是一种将不同层级概念混为一谈的错误认知。
4.1 角色定位:基础设施协议 vs. 模型决策能力
要理解二者的关系,首先必须明确它们在AI应用工作流中所处的不同层级和扮演的根本角色。
因此,Function Calling是AI的“大脑”,而MCP是连接大脑与外部世界的“神经系统”。它们并非替代关系,而是协作关系,共同构成一个完整的“感知-决策-行动”循环。
4.2 工程实现对比:从伪代码看解耦优势
通过并列对比两种实现方式的伪代码,我们可以直观地看到MCP带来的工程价值。假设我们的任务是实现一个查询云服务ECS规格的工具。
还是Python的语法写起来舒服,各位看官切换一下语言,反正是伪代码随意一点。
场景一:传统的Function Calling 的Python伪代码实现(Function Calling意图识别 + 自行实现函数调用)
## Step1.调用大模型意图识别
messages = [{"content": "用户问句,帮我查一下杭州4C8G的ECS规格?", "role": "user"}]
assistant_output = call_llm(messages, tools=TOOLS) #注意:这里直接传递了数据结构,不再需要文本拼接
## Step2.读取意图识别结果,并且本地调用工具
if assistant_output['tool_calls']['function']['name'] == 'describe_instance_types':
tool_info = {"name": "describe_instance_types", "role": "tool"}
arguments = json.loads(assistant_output['tool_calls']['function']['arguments'])
param_1 = arguments['param_1']
param_2 = arguments['param_2']
# 调用工具
tool_info['content'] = describe_instance_types(param_1, param_2)
elif assistant_output['tool_calls']['function']['name'] == 'describe_regions':
tool_info = {"name": "describe_regions", "role": "tool"}
# 调用工具
tool_info['content'] = describe_regions()
## Step3.返回结果
messages.append(tool_info)
final_assistant_output = call_llm(messages)
## 工具定义
TOOLS = [{"type": "function","function": {"name": "describe_regions","description": "查询地域","parameters": {},}},
{"type": "function","function": {"name": "describe_instance_types","description": "查询实例规格表",
"parameters": {"properties": {"param_1": { "类型、描述、举例" },"param_2": { "类型、描述、举例" },}}}}]
## 工具实现
def describe_regions():
...
## 工具实现
def describe_instance_types(param_1, param_2):
...在这种模式下,工具的定义、实现和调用逻辑全部硬编码在Host应用中。这导致了高度的耦合:每增加或修改一个工具,都需要修改并重新部署整个应用。
场景二:基于MCP 的Python伪代码实现(Prompt模式意图识别 + MCP Tools Call)
## Step0.初始化MCP客户端
client = Client()
await client.connect("...")
tools = await client.list_tools()
## Step1.调用大模型意图识别
messages = [
{"role": "system", "content": build_mcp_tool_prompt(tools)},#注意:这里是文本拼接了Prompt
{"role": "user", "content": "帮我查一下杭州4C8G的ECS规格?"}
]
assistant_response = await call_llm(messages)
## Step2.解析意图识别结果,并且远程调用工具
tool_call = parse_tool_use(assistant_response)
result = await client.call_tool(name=tool_call["name"],arguments=tool_call["arguments"])
## Step3.结果输出
messages.append({"result": result})
final_response = await call_llm(messages)
## 工具定义 TOOLS 不再需要,client.list_tools()获得
## 工具实现 def describe_regions()不再需要,client.call_tool()调用
## 新增:通用意图识别提示词构建
def build_mcp_tool_prompt(tools)
tool_descriptions = ""
for tool in tools:
tool_descriptions = tool_descriptions + f"<tool>{tool['name']}</tool>\n"
return f"""
你是一个智能助手,可以使用以下工具来帮助用户解决问题。可用MCP工具列表:
{tool_descriptions}
请使用以下XML格式调用工具:
<tool_use><name>{{工具名称}}</name><arguments>{{JSON格式参数}}</arguments></tool_use>
示例:
<tool_use><name>DescribeInstanceTypes</name>
<arguments>{{"param_1": "cn-hangzhou", "param_2": "4C8G"}}</arguments></tool_use>"""
## 新增:解析大模型输出获得工具和入参
def parse_tool_use(response):
tool_use_regex = re.compile(r"<tool_use>\s*<name>(.*?)</name>\s*<arguments>(.*?)</arguments>\s*</tool_use>",re.DOTALL)
match = tool_use_regex.search(response)
tool_name, arguments_str = match.groups()
return {"name": tool_name, "arguments": arguments_str}在MCP模式下,Host应用转变为一个纯粹的AI决策和调度中心。它不关心工具如何实现,只关心如何通过标准化协议mcp_client.call_tool()来调用它们。这种彻底的解耦带来了巨大的工程优势:
4.3 协作而非替代:Host中融合MCP与Function Calling的策略
一个成熟的Host实现,会根据模型的具体能力,智能地选择使用Function Calling或基于Prompt的指令来与MCP Server交互。CherryStudio项目就是这种融合策略的绝佳范例。
在其Host实现中,存在一个双重意图识别机制:
1.能力检测:首先通过isFunctionCallingModel函数判断当前配置的LLM是否原生支持Function Calling。
// src/config/models.ts 第356-359行
// 确认模型是不是支持Function Calling
export function isFunctionCallingModel(model?: Model): boolean {
// Logic to check provider, model name, and user settings...
if (['openai', 'anthropic', 'deepseek'].includes(model.provider)) {
returntrue;
}
return FUNCTION_CALLING_REGEX.test(model.id);
}2.策略切换:
这个设计证明了:Function Calling和基于Prompt的指令生成,都是Host用来驱动MCP协议的“上层决策方法”。MCP作为底层基础设施,对上层决策方式保持中立。因此,MCP不仅不是Function Calling的替代品,反而可以与Function Calling(或其他意图识别技术)无缝协作,各司其职。
第五章:实践出真知:决定MCP应用效果的三大关键因素
至此,“采用MCP就等于获得优异AI应用效果”的观点显然已不成立。MCP本身作为一套工程协议,只提供了“可能性”,并未保证“有效性”。一个高性能的MCP应用,其最终表现取决于Host如何协同三大关键技术因素:工具(Tools)的质量、提示词(Prompt)的精度,以及大模型(LLM)自身的核心能力。这三者共同构成了一个系统的性能边界。
5.1 因素一:工具的质量与原子性
工具是AI行动的触手,其设计质量直接决定了行动的有效范围和可靠性。
5.2 因素二:提示词工程的精确性
在依赖Prompt进行意图识别时,Prompt是Host传递给LLM的“作战指令”,其工程质量是AI决策水平的核心变量。
5.3 因素三:大模型自身的核心能力
LLM是系统的“智力核心”,其基础能力决定了应用效果的理论上限。
第六章:现实的权衡:MCP方案的固有挑战与成本
在认可MCP作为工程框架的价值之后,我们必须以现实主义的视角审视其引入的固有挑战与成本。任何架构决策都是一种权衡,MCP也不例外。尤其是在Host依赖Prompt而非原生Function Calling来实现意图识别时,其代价在两个维度上尤为突出:Token成本和意图识别的稳定性。
6.1 挑战一:持续增长的Token成本与性能开销
基于Prompt的MCP方案在Token消耗上存在显著的“先天不足”,这直接转化为高昂的API调用成本和更长的响应延迟。其成本结构主要由两部分构成:
1. 固定的“启动成本”:庞大的System Prompt为了让一个通用LLM能够理解并使用外部工具,Host必须在每次请求的System Prompt中注入一个庞大的“操作手册”。这包括:
当工具集规模扩大时,这部分成本会急剧膨胀。以一个集成了19个工具(阿里云ECS的OpenAPI)的MCP Server为例,在一次典型的调用中,仅System Prompt部分就可能消耗高达60,000个Token。这笔巨大的固定开销在每一轮对话中都会产生。
<tool>
<name>miaodao-Ecs_20140526_DescribeAvailableResource</name>
<description>简介:
查询可用区的资源库存状态。您可以在某一可用区创建实例(RunInstances)或者修改实例规格(ModifyInstanceSpec)时查询该可用区的资源库存状态。
详细描述:
参数`DestinationResource`的取值有不同的逻辑与要求。在下列的顺序列表中,顺序越低的取值需要设置更多的参数,不支持通过低顺序的取值筛选高顺序的资源类别。
- 取值顺序:`Zone > IoOptimized > InstanceType = Network = ddh > SystemDisk > DataDisk`
- 取值示例:
- 若参数`DestinationResource`取值为`DataDisk`:
- `ResourceType`取值为`disk`表示查询与ECS实例规格无关的数据盘类型,可以不传入参数`InstanceType`。
- `ResourceType`取值为`instance`表示查询待挂载至ECS实例的数据盘类型,由于实例规格对数据盘有限制,所以需要同时指定`InstanceType`与参数`DataDiskCategory `。
- 若参数`DestinationResource`取值为`SystemDisk`,`ResourceType`取值为`instance`,由于ECS实例规格对系统盘存在限制,则必须要传入参数`InstanceType`。
- 若参数`DestinationResource`取值为`InstanceType`,建议传入参数`IoOptimized`和`InstanceType`。
- 查询指定地域下所有可用区的ecs.g5.large库存供应情况:`RegionId=cn-hangzhou &DestinationResource=InstanceType &IoOptimized=optimized &InstanceType=ecs.g5.large`。
- 查询指定地域下有ecs.g5.large库存供应的可用区列表:`RegionId=cn-hangzhou &DestinationResource=Zone &IoOptimized=optimized &InstanceType=ecs.g5.large`。
<details>
<summary>查询杭州地域供应实例规格为ecs.g5.large的可用区列表。</summary>
```
"RegionId": "cn-hangzhou",
"DestinationResource": "Zone",
"InstanceType": "ecs.g5.large"
```
</details>
<details>
<summary>查询杭州地域、所有可用区下的实例类型为ecs.g5.large的库存。</summary>
```
"RegionId": "cn-hangzhou",
"DestinationResource": "InstanceType",
"InstanceType": "ecs.g5.large"
```
</details>
<details>
<summary>【只购买数据盘】查询杭州地域、可用区b下的数据盘类型为cloud_efficiency的库存。</summary>
```
"RegionId": "cn-hangzhou",
"ZoneId": "cn-hangzhou-b",
"ResourceType": "disk",
"DestinationResource": "DataDisk"
```
</details>
<details>
<summary>【购买ECS实例和系统盘】查询杭州地域、可用区b下的实例类型为ecs.g7.large、系统盘类型为cloud_essd的库存。</summary>
```
"RegionId": "cn-hangzhou",
"ZoneId": "cn-hangzhou-b",
"ResourceType": "instance",
"InstanceType": "ecs.g7.large",
"DestinationResource": "SystemDisk",
"SystemDiskCategory": "cloud_essd"
```
</details>
额外请求参数描述:
,用户描述的地域信息需要同时传递给 x_mcp_region_id 参数。</description>
<arguments>
/*
* 提示:该行代码过长,系统自动注释不进行高亮。一键复制会移除系统注释
* {"type":"object","properties":{"DedicatedHostId":{"type":"string","description":"专有宿主机ID。\n\nexample value:dh-bp165p6xk2tlw61e","example":"dh-bp165p6xk2tlw61e****","exampleSetFlag":true},"IoOptimized":{"type":"string","description":"是否为I/O优化实例。取值范围: \n \n- none:非I/O优化实例。\n- optimized:I/O优化实例。\n\n\n默认值:optimized。\n\nexample value:optimized","example":"optimized","exampleSetFlag":true},"ZoneId":{"type":"string","description":"可用区ID。\n\n默认值:无。返回该地域(`RegionId`)下所有可用区符合查询条件的资源。\n\nexample value:cn-hangzhou-e","example":"cn-hangzhou-e","exampleSetFlag":true},"InstanceChargeType":{"type":"string","description":"资源的计费方式。更多信息,请参见计费概述。取值范围: \n \n- PrePaid:包年包月。 \n- PostPaid:按量付费。\n\n默认值:PostPaid。\n\nexample value:PrePaid","example":"PrePaid","exampleSetFlag":true},"DestinationResource":{"type":"string","description":"要查询的资源类型。取值范围: \n \n- Zone:可用区。\n- IoOptimized:I/O优化。\n- InstanceType:实例规格。\n- Network:网络类型。\n- ddh:专有宿主机。\n- SystemDisk:系统盘。\n- DataDisk:数据盘。\n\n>当DestinationResource取值为`SystemDisk`时,由于系统盘受实例规格限制,此时必须传入InstanceType。\n\n参数DestinationResource的取值方式请参见本文中的接口说明。\n\nexample value:InstanceType","example":"InstanceType","exampleSetFlag":true},"Memory":{"type":"number","description":"实例规格的内存大小,单位为GiB。取值参见实例规格族。\n\n当DestinationResource取值为InstanceType时,Memory才为有效参数。\n\nexample value:8.0","format":"float","example":"8.0","exampleSetFlag":true},"SpotDuration":{"type":"integer","description":"抢占式实例的保留时长,单位为小时。 默认值:1。取值范围:\n- 1:创建后阿里云会保证实例运行1小时不会被自动释放;超过1小时后,系统会自动比较出价与市场价格、检查资源库存,来决定实例的持有和回收。\n- 0:创建后,阿里云不保证实例运行1小时,系统会自动比较出价与市场价格、检查资源库存,来决定实例的持有和回收。\n\n实例回收前5分钟阿里云会通过ECS系统事件向您发送通知。抢占式实例按秒计费,建议您结合具体任务执行耗时来选择合适的保留时长。\n\n> 当`InstanceChargeType`取值为`PostPaid`,并且`SpotStrategy`值为`SpotWithPriceLimit`或`SpotAsPriceGo`时该参数生效。\n\nexample value:1","format":"int32","example":"1","exampleSetFlag":true},"ResourceType":{"type":"string","description":"资源类型。取值范围:\n\n- instance:ECS实例。\n- disk:云盘。\n- reservedinstance:预留实例券。\n- ddh:专有宿主机。\n\nexample value:instance","example":"instance","exampleSetFlag":true},"SystemDiskCategory":{"type":"string","description":"系统盘类型。取值范围: \n \n- cloud:普通云盘。\n- cloud_efficiency:高效云盘。\n- cloud_ssd:SSD云盘。\n- ephemeral_ssd:本地SSD盘。\n- cloud_essd:ESSD云盘。\n- cloud_auto:ESSD AutoPL云盘。\n<props=\"china\">\n- cloud_essd_entry:ESSD Entry云盘。\n</props>\n\n默认值:cloud_efficiency。\n\n> 参数ResourceType取值为instance、DestinationResource取值为DataDisk时,参数SystemDiskCategory是必选参数。如果未传递参数值,则以默认值生效。\n\nexample value:cloud_ssd","example":"cloud_ssd","exampleSetFlag":true},"NetworkCategory":{"type":"string","description":"网络类型。取值范围: \n \n- vpc:专有网络。\n- classic:经典网络。\n\nexample value:vpc","example":"vpc","exampleSetFlag":true},"Cores":{"type":"integer","description":"实例规格的vCPU内核数目。取值参见实例规格族。\n\n当DestinationResource取值为InstanceType时,Cores才为有效参数。\n\nexample value:2","format":"int32","example":"2","exampleSetFlag":true},"Scope":{"type":"string","description":"预留实例券的范围。取值范围:\n \n- Region:地域级别。\n- Zone:可用区级别。\n\nexample value:Region","example":"Region","exampleSetFlag":true},"RegionId":{"type":"string","description":"目标地域ID。您可以调用DescribeRegions查看最新的阿里云地域列表。\n\nexample value:cn-hangzhou","example":"cn-hangzhou","exampleSetFlag":true},"x_mcp_region_id":{"title":"X Mcp Region Id","type":"string","description":"To modify the parameters of the operation region, you need to identify the user's behavior and determine whether the operation needs to be performed in a specific region. The supported range is:\\n`cn-qingdao`,`cn-beijing`,`cn-zhangjiakou`,`cn-zhengzhou-jva`,`cn-huhehaote`,`cn-wulanchabu`,`cn-hangzhou`,`cn-shanghai`,`cn-nanjing`,`cn-fuzhou`,`cn-shenzhen`,`cn-heyuan`,`cn-guangzhou`,`cn-chengdu`,`cn-wuhan-lr`,`cn-hongkong`,`ap-northeast-1`,`ap-northeast-2`,`ap-southeast-1`,`ap-southeast-2`,`ap-southeast-3`,`ap-southeast-5`,`ap-southeast-6`,`us-east-1`,`us-west-1`,`eu-west-1`,`eu-central-1`,`ap-south-1`,`me-east-1`,`cn-hangzhou-finance`,`cn-shanghai-finance-1`,`cn-shenzhen-finance-1`,`ap-southeast-7`,`cn-beijing-finance-1`,`me-central-1`,`cn-heyuan-acdr-1`,`na-south-1`,`us-southeast-1`","exampleSetFlag":false,"anyOf":[{"type":"string","exampleSetFlag":false},{"type":"null","exampleSetFlag":false}]},"InstanceType":{"type":"string","description":"实例规格。更多信息,请参见实例规格族,您也可以调用DescribeInstanceTypes接口获得最新的规格表。\n\n参数InstanceType的取值方式请参见本文开头的接口说明。\n\nexample value:ecs.g5.large","example":"ecs.g5.large","exampleSetFlag":true},"DataDiskCategory":{"type":"string","description":"数据盘类型。取值范围: \n \n- cloud:普通云盘。\n- cloud_efficiency:高效云盘。\n- cloud_ssd:SSD云盘。\n- ephemeral_ssd:本地SSD盘。\n- cloud_essd:ESSD云盘。\n- cloud_auto:ESSD AutoPL云盘。\n<props=\"china\">\n- cloud_essd_entry:ESSD Entry云盘。\n</props>\n\nexample value:cloud_ssd","example":"cloud_ssd","exampleSetFlag":true},"SpotStrategy":{"type":"string","description":"按量付费实例的竞价策略。取值范围: \n \n- NoSpot:正常按量付费实例。\n- SpotWithPriceLimit:设置上限价格的抢占式实例。\n- SpotAsPriceGo:系统自动出价,最高按量付费价格。\n\n默认值:NoSpot。\n\n当参数`InstanceChargeType`取值为`PostPaid`时,参数`SpotStrategy`才有效。\n\nexample value:NoSpot","example":"NoSpot","exampleSetFlag":true}},"required":["RegionId","DestinationResource"],"additionalProperties":false,"$defs":{}}
*/
</arguments>
</tool>《某一个ECS的API接口说明被拼接到SYSTEM Prompt中的样子》

《一个19个ECS的常用API用于ECS实例的创建的MCP服务的调用量监控》
2. 滚雪球式的“滚动成本”:上下文累积在多轮对话中,为了维持状态,每一次新的API请求都必须包含完整的历史上下文。这包括:
这种机制导致请求的payload随着对话的进行而线性增长,形成“滚雪球”效应。一轮包含多次工具调用的复杂对话,其最终的Token消耗总量可能达到数十万甚至更高,这对成本和系统延迟(TTFT)都构成了严峻的挑战。
6.2 挑战二:依赖模型能力的意图识别稳定性问题
当Host将意图识别的重任完全交给LLM对Prompt的“自由发挥”时,系统的可靠性便直接与模型的“指令遵循能力”挂钩,这引入了诸多工程上的不确定性。
1. 格式污染与解析脆弱性
整个机制建立在一个脆弱的假设之上:模型能100%稳定地生成符合预设格式(如XML)的文本。然而在实践中,格式错误是高发问题,迫使开发者必须编写大量防御性的解析和清洗代码。常见故障模式包括:
2. 参数幻觉
与原生Function Calling相比,基于Prompt的参数生成更容易出现“幻觉”。模型完全依赖其对工具description的文本理解来构建参数。这导致了两种典型风险:
例如,当用户说“帮我查下北京的ECS规格”,如果不对参数进行描述,模型可能会错误地生成{"city": "北京市", "district": "庞各庄"},而工具实际只接受{"region": "cn-beijing"}。这种细微的偏差是导致工具调用失败的常见根源。
3. 对提示词工程的过度敏感性
系统的表现与Prompt的微观设计高度耦合。对System Prompt的任何微小调整,都可能引起模型行为的蝴蝶效应,导致原有的稳定表现衰退。这使得Prompt的维护成本极高,每一次迭代都需要进行大量的回归测试,以确保关键路径的稳定性不受影响。
选择基于Prompt的MCP实现,本质上是用更高的灵活性和模型普适性,换取了更高的运营成本和更低的可预测性。这要求团队在系统设计之初就必须对这些成本和风险有清醒的认识,并构建相应的监控、告警和容错机制来应对这种固有的不确定性。
结论:回归工程本质——MCP的真正价值与未来展望
经过从架构、源码到实践的层层剖析,回归本文的核心论点:MCP的光环,并非源于某种神秘的AI“黑科技”,而是植根于其卓越的软件工程设计原则。
我们已经证明,MCP本身并不产生智能。它既不是更聪明的Function Calling,更不是解决AI Agent所有难题的银弹。相反,它是一套严谨、模型无关的软件工程框架,其核心价值在于为构建一个复杂、异构、可互操作的AI工具生态系统,提供了坚实的工程底座。
MCP的真正贡献,在于它通过“关注点分离”这一经典的工程思想,实现了不确定的AI智能(Host)与确定的能力执行(Server)之间的彻底解耦。这一设计带来了三个优势:
这种工程层面的价值,使得开发者能够从繁琐的、非标的底层通信和工具适配工作中解放出来,将全部精力聚焦于真正决定应用成败的核心——提升Host的“智能”:优化提示词工程、选择更强的模型、设计更复杂的任务规划与调度逻辑。
随着AI Agent从单体应用走向分布式、协作式的“Agent网络”,MCP所倡导的标准化与互操作性将变得愈发重要。它不仅是当前构建健壮AI应用的务实选择,更是未来实现“万物皆可为AI之工具”这一宏大愿景的关键。对于每一位致力于将AI从“玩具”推向“工业级生产力”的工程师而言,深刻理解并善用MCP的工程本质,或许正是我们在这场技术变革中,最强大的武器。
以上。
参考文档:
参考1:MCP架构:https://modelcontextprotocol.io/specification/2025-06-18/architecture
参考2:FunctionCalling与MCP:https://blog.dailydoseofds.com/p/function-calling-and-mcp-for-llms
参考3:CherryStudio:https://github.com/CherryHQ/cherry-studio
轻松实现客服数据智能分析与高效存储
针对大模型应用开发中存在的环境搭建复杂、数据库集成困难等问题,本方案基于阿里云 DMS 原生托管 Dify 工作空间,深度集成云数据库与阿里云百炼(简称“百炼”)大模型服务,快速搭建开箱即用的客服对话数据质检服务,显著降低数据库+AI 应用的开发门槛。