
本文主要介绍 hysAnalyser 支持TS over UDP实时流分析和录制功能,满足用户分析实时流码率,PSI/SI,时间戳PCR等基本指标。该功能和 hysAnalyser --- 支持文件转播UDP/RTP实时流功能 类似,辅助流媒体从业人员解决实时流的实际问题。
现将 hysAnalyser 新版本(v1.2.000)发布给网友使用,希望爱好者或流媒体从业人员试用,其中TR 101290等功能还在紧急开发中,完成后会统一发布。使用过程中,若遇到问题请您通过 Github官方地址 https://github.com/zymill/hysAnalyser 提issue反馈!
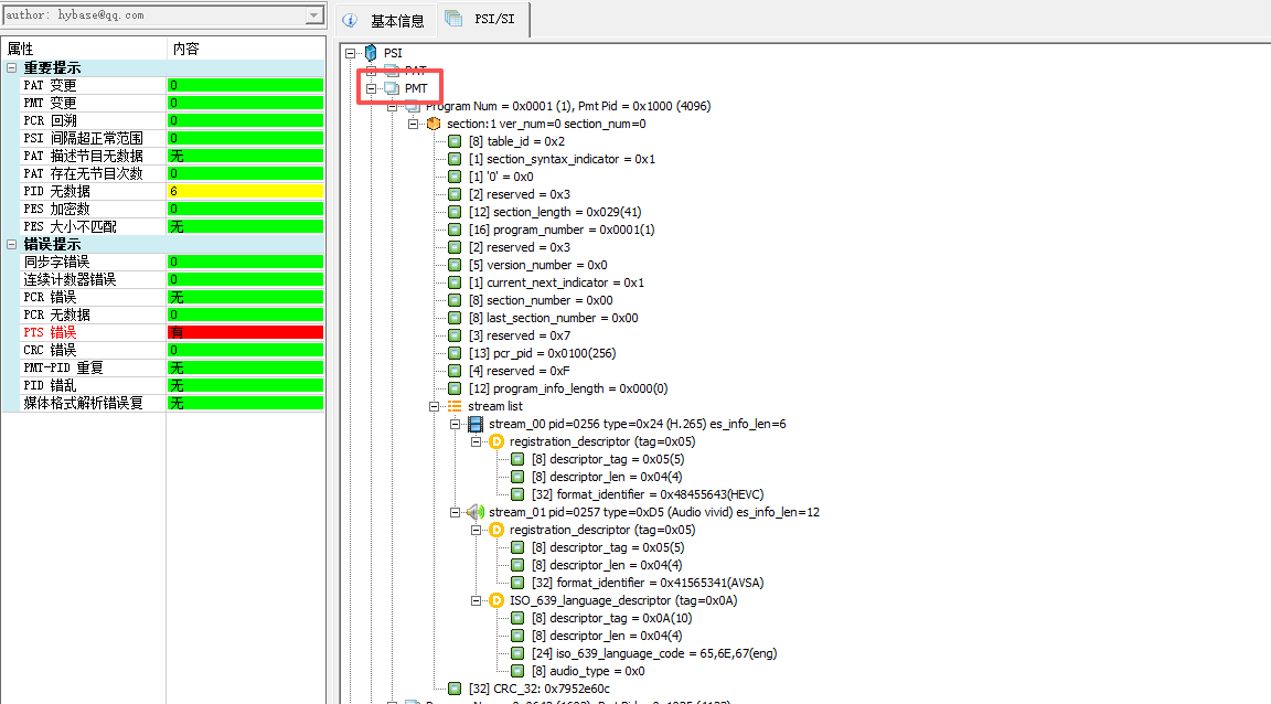
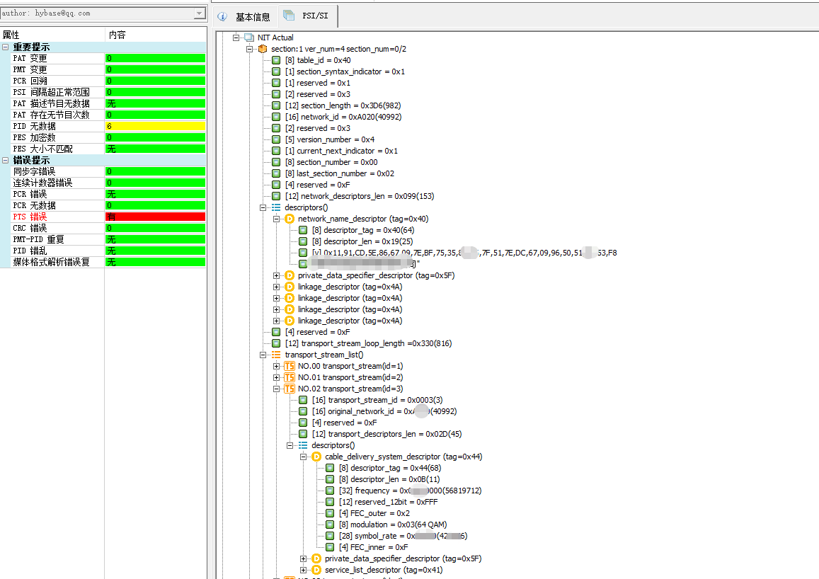
另外,新版本增强了PSI/SI的功能,可以参考后面抓图的介绍。
痛点场景回顾:
当你抱着笔记本电脑冲到机房,面对用户的直播卡顿投诉,却只能看着一堆设备和网线发愁。Windows上找不到一款能快速接入流、直观看到问题波形、还能顺手把问题流录下来的工具……这种“无从下手”的无力感,我们深有体会。
hysAnalyser 新版本的UDP实时流分析正是为此而生。 它是一款为工程师设计的、轻量级但功能强大的桌面版实时流分析工具,让你的现场排查工作从此清晰、高效、有据可循。
1. 一键接入,秒级呈现——告别复杂配置
2. 问题“可视化”,让隐患无处遁形——告别“盲猜”
3. 一键录流,轻松“案发现场”取证——告别无法复现的尴尬
.ts 文件。4. 专业级深度分析,化繁为简——小白也能显专业
5. 轻量桌面版,随开随用——真正的工程师伙伴
没有 hysAnalyser 的烦恼 | 拥有 hysAnalyser 的转变 |
|---|---|
现场排查像“盲人摸象”,只能看日志猜问题。 | 问题可视化,通过实时曲线一眼看穿流质量。 |
遇到瞬发性问题,无法捕捉,死无对证。 | 一键录流,轻松保存“案发现场”,支持事后复盘。 |
工具复杂难用,故障还没查,时间全花在配置上。 | 开机即用,一键分析,专注解决问题本身。 |
难以向同事或供应商清晰描述问题现象。 | 数据化报告+问题流文件,沟通协作有理有据。 |
hysAnalyser 就是您放入工具箱的那款“王牌工具”,让每一次现场故障排查都变得自信、从容、高效。它不只是一个软件,更是您专业能力的延伸和放大器。
立即体验 hysAnalyser,告别排查困境,让问题自己“说话”!
hysAnalyser 是一款专业 MPEG-TS 数据分析工具,定位于
1)音视频开发和测试人员:和MEPG-TS有关开发、调试、测试辅助;
2)和MPEG-TS相关业务系统的运维人员:如数字电视、OTT、互联网流媒体等领域,协助用户跟踪和分析查错和定位TS数据、DVB业务数据表问题,并且还可以支持定制化的MPEG-TS素材制作和转存。
关于它的完整介绍,作者写过综述,有兴趣的可以访问如下地址(包含授权注册说明):
腾讯云:TS流分析专栏 https://cloud.tencent.com/developer/column/105278



主要支持(PCR曲线和TR101290在开发中)
UDP流分析时,PSI/SI信息是必备指标。已将该功能扩展到文件分析,下面是样例抓图。
支持主流表






方式一
Github地址 https://github.com/zymill/hysAnalyser
方式二
百度盘下载地址 https://pan.baidu.com/s/15EtyxUBhvokfXC2rJp_smQ?pwd=mpts
原创声明:本文系作者授权腾讯云开发者社区发表,未经许可,不得转载。
如有侵权,请联系 cloudcommunity@tencent.com 删除。
原创声明:本文系作者授权腾讯云开发者社区发表,未经许可,不得转载。
如有侵权,请联系 cloudcommunity@tencent.com 删除。