
依托于我们领先(于国内的)下一代开源的 AutoDev 架构,在最新发布的 AutoDev 多平台预览版(0.1.6)中,我们实现了 AutoDev Server 与 AutoDev for Android 的架构一体化与协同。在新版本中,我们构建了一套全新的渲染协议,覆盖 Android、Server、CLI、TUI 全端。 我们不是在「兼容多个端」,我们在重构“多端能力本身”,我们也不仅在“扩充智能体的功能”,也在于重构编程智能体的协同范式。
一致的心跳,不同的舞台。
这是在 Vibe Coding 的愿景下—— 我们对未来编程方式的全新回答。
Vibe Coding 简单来说,使用人工智能(AI) 根据自然语言提示生成功能代码。但是,普通的聊天并不能视为 Vibe Coding,一个合理的吃瓜氛围应该是, 智能体帮你:

最后,你会把这份成果郑重提交到代码库(因为 AI 不能替你坐牢,所以你们团队要求:人类负责最后那一下回车)。
相信大部分人都已经用过样的一代的编程智能体(Claude Code、Cursor、Augment),用它来完成某一个“复杂任务”,以实现 100% 的编码效率提升, 以及 -400% 的 code review 成功提高。如下是我们构建 Android Server 的“第一行代码”的提示词:
我正在创建 mpp-server 服务,它可以为 mpp-ui 中的 Android 提供 remote 的 AI Coding Agent 能力,即在 Android 上可以选远程 Project,然后提供 Http API 和 Koog 或者 Ktor 提供 SSE/Streaming API 来提供远程的数据,先前的 ComposeRenderer.kt 接口就是提供统一的跨平台渲染能力。mpp-core 上是一些公共的基础能力,请认真分析现有的实现,然后创建一个 MVP 计划(输出 README.md),先实现最简单的功能,确保这个功能是可编译可运行。
Augment 的智能体,非常好地帮我输出了一堆没用的文档(好在我在 AGENTS.md 写了把文档扔在 ignore 的 docs/ 目录下),还贴心地 帮我自己创建了一个 Ktor 框架之外的充满 bug 的 SSE 自实现。

好在,我非常信赖他的代码上下文能力依旧表达出色,它尽可能地复用了mpp-core现有的代码。Vibe Coding 在当前阶段是一个非常好的 10 倍效率的“力量倍增器”,你可以快速用它完成产品、功能原型的主要功能和流程 —— 不管架构对不对,你就说快不快。
TODO(),相当于直接给你一个烂摊子。我们通常会将 AI 认为一个实习生,因为他可以听你的话。但是,你只需要告诉你的实习生一次:把垃圾扔在垃圾桶里,他明天就会做到。可是,你聪明的人工智能, 选择把垃圾桶扔在垃圾里。
既然 Agent 可以完成 80% 的功能,那么我们就可以使用它来快速完成原型功能。
在 Coding Agent 流行之前,早期最棒的一个 AI 开发工具莫过于 v0(现在他贵得可怕,比性价比中的性价比之王红米还贵),你可以告诉 v0 你要做一 xx 功能,他可以立马做完,然后部署到 Vercel 上。你就可以在上学、上班、高铁、机场路上,完成你还漏掉的一部分功能的开发和设计。早期的 v0 的工作方式, 类似于 模版 + workflow + AI 的方式来完成任务,现在类似的工具都采用 Agent 模式。

通常来说,在使用 Coding Agent 完成一个复杂的任务,我都要经历至少两次 “重复对话”:
诸如于,我上述的提示词的第二步:
继续,实现未实现的AgentService,原来我说的ComposeRender是错的,应该是CodingAgentRenderer.kt ,这样应该就可以真实的 work,可能需要想一种更好的方式,以向Android提供这种 API,请完成你说的 phase 5(集成真实的CodingAgent执行)和6(现 SSE 流式响应), 然后确保构建是成功的,可以在Android上调用。 尽管,Agent 没有在我的项目中跑起来 Android 应用,只是确保服务是可以启动的,然后可以通过 API 测试。如果一切顺利,那我们就有了一个集成 SSE 的 API 了(可是并没有,你还需要手动去找到文档,在长的上下文下,AI 总是和人一样会“习惯性健忘”)。
既然剩下的 20% 任务,依旧需要由专业的程序员来完成,那么在当前阶段,我们是不是可以关注提升 80% 的价值。
让 AI 完成这 20% 的任务非常有挑战性,但是它考验的并不是 AI 能力,而是大规模团队的工程化落地:
尽管如此,但是我并相信,AI 在当前阶段能完成 20% 的工作,还有大量的部分需要由人来介入。
既然剩下的 20% 任务依旧需要由专业程序员来完成,那么我们当前阶段的核心目标,就是充分放大 AI 在原型和功能生成阶段的价值。

回到我们老生长谈的那个问题:如果一个程序员一天只有 50% 的时间在写代码,那么编码提升 20% 效率的提升了多少:
8 小时 * 50% * 20% = 0.8 小时
刚好可以多参加一个 30 分钟的会,现在你的编码时间是多少?相信我,如果你平时的事务性活动特别多,那么你多出来的时间并不会都用于写代码。 当然了,如果你白天都在 Welcome to join the conference,只会在晚上写代码的话,那确实效率提升了,可以早点回家。
所以,换个思路,我在开会的时候你们讲你们的,我看我的:Vibe Meeting、Vibe Coding = 双倍的效率提升,也可能什么也没干好。扯远了
回到我日常习惯的 AI Agent 模式,在 AutoDev 里,我即是干不好的产品经理,还是主力开发。我总是有一些想法想做的时候,我就需要:在带娃的时候,让 AI 帮我试一些新想法,又或者是出差路上,网络不稳定时,让服务端运行我们的 AI Agent。
当然这算是比较小众的场景,我们更能看到的一个场景是:80% 如果足够可靠稳定,那么这次 Vibe Coding 就特别适合非开发角色使用:
当 80% 的功能能够稳定生成时,Vibe Coding 不仅仅是“帮程序员写代码”,而是让团队的整个知识和创意流动得更快。它解放了时间, 让你的想法可以随时随地被尝试和验证,而不必受限于具体的设备或环境。
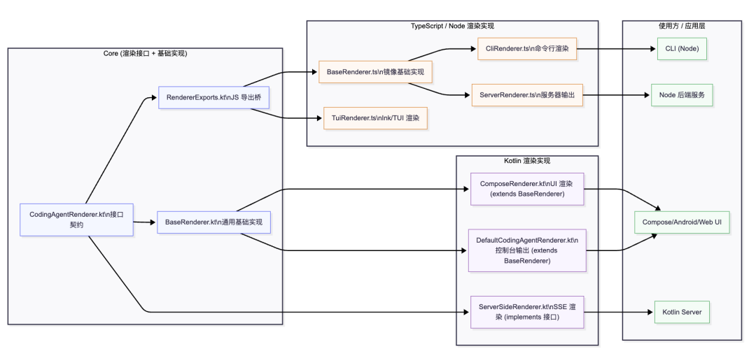
在这次 Vibe Coding 中,我们基于 AutoDev Renderer 多端架构完成了 AutoDev Server 的早期预览版本开发。 AutoDev Renderer 的设计理念很简单:无论在哪个平台,AI 编程体验都应该一致。核心层定义了统一的渲染接口和基础实现, 然后通过 JS 导出桥,把 Kotlin 的能力延展到 TypeScript / Node 端。

所有这些渲染实现最终被应用层直接消费:CLI 工具、Node 服务、Web/Android UI、Kotlin Server。无论你在哪端操作,AI 的“心跳”都是一致的——你的指令、你的想法,都能被及时响应和呈现。

你可以:
然后选择你的 Project,就可以在手机上开始你的 Vibe Coding 了。