
NPB 2.0 解决方案,基于开放的 SONiC 操作系统与容器化 NPB深度融合,显著提升了网络可视化系统的灵活性与成本效益,助力企业高效构建智能化网络监控体系。
随着网络环境日趋复杂、数据流量激增以及多样化应用不断涌现,网络流量的精细化管理和可视化监控已成为刚需。
为此,通常会在业务网络之外构建带外管理网络,从指定节点采集流量并分发至各类后端分析工具(如 IPS、IDS 等)。为提升系统效率,采集与分发过程中需引入大量自定义策略及报文预处理机制,此时需借助网络数据包代理(Network Packet Broker,NPB)技术,构建智能高效的网络可视化前端。
传统基于专用硬件的实现方案(如 TAP 交换机/分流器等),不仅初始购置成本高昂,后期维护和扩展也带来持续的费用压力。

为与传统 NPB 方案区分,我们将这一创新架构定义为 NPB 2.0。
NPB 2.0 基于 SONiC 等开放网络技术栈的前沿实践,推动网络可视化系统从硬件密集型向软件定义网络(SDN)演进。该方案显著降低对专用硬件的依赖,具备灵活的部署模式与完备的 NPB 功能,为中大型企业复杂网络提供了更具成本效益的选择。

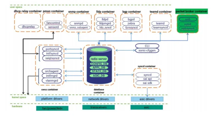
在 NPB 2.0 架构中,用户可直接在已部署企业级 SONiC/AsterNOS 的交换机上运行 NPB 容器,使其具备 NPB 服务能力。
容器化设计赋予系统更强的适应性,无论是新增流量策略还是扩展服务规模,均能以最小中断和成本实现,保障网络的持续优化与敏捷升级。

用户可根据实际场景选择以下两种部署模式:

NPB 2.0 支持丰富的流量处理功能,包括:
从而为后端分析工具精准提供所需流量。
通过 Web 界面,用户可一站式查看设备与链路状态,并基于“输入-规则-输出”逻辑灵活配置流量策略,实现策略的快速制定与调整。


NPB 2.0 已适配星融元 CX-M 系列园区交换机,可与现有云化园区网络无缝集成,将 NPB 功能完全融入业务网络。

在 Spine 交换机上部署 Packet Broker,实现流量镜像与一级预处理,分担 NPB Leaf 的负载;对于小规模网络,NPB Spine 也可直接连接后端系统。
通过新增 Leaf 交换机并部署 Packet Broker,在原 Spine 交换机相关端口配置 SPAN/RSPAN 镜像,将流量转发至 NPB Leaf。Leaf 交换机执行过滤、复制、负载均衡等操作,将精准流量发送至后端分析工具。

在某些场景中,设备需串接部署于链路中。上行流量首先经过部署 NPB 的交换机进行筛选,指定流量负载均衡至后端工具(如 IPS)处理后返回下行链路;无需监测的流量则直接转发。若 Packet Broker 发生故障,流量将通过 bypass 设备继续传输。

原创声明:本文系作者授权腾讯云开发者社区发表,未经许可,不得转载。
如有侵权,请联系 cloudcommunity@tencent.com 删除。
原创声明:本文系作者授权腾讯云开发者社区发表,未经许可,不得转载。
如有侵权,请联系 cloudcommunity@tencent.com 删除。