
现代软件开发,不仅需要速度,更需要受控的流程与可信的产物。Hadess 的推送规则与制品扫描,正是为保障企业级项目交付质量与安全而设计。推送规则从源头规范每一次代码提交,而制品扫描则为构建结果提供深度的安全洞察。阅读本文,您将掌握如何配置这两大关键环节,为您的制品注入坚实的可靠性
基于角色的制品推送权限控制,通过精确分配推送权限,确保只有授权成员或角色才能向制品库提交内容,从源头保障制品安全与合规。
1.进入Hadess后,点击你所创建的制品库

2.进入制品库后,点击左侧设置按钮进入设置页面

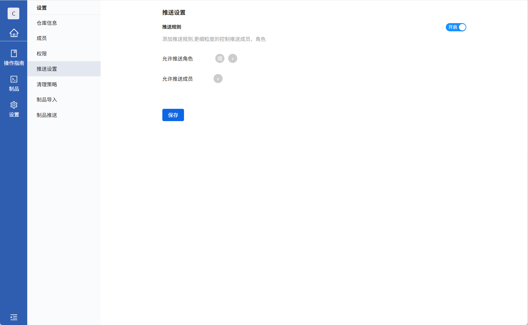
3.进入设置页面后,点击推送设置进入该页面

4.来到推送设置页面后,打开推送规则可根据角色或者成员来选择谁可以往该制品库进行推送制品

保存后,除选择的角色或成员可推送制品外,其余用户都无法推送制品到该制品库中
报错内容会显示104也就是没有权限

制品扫描功能通过自动化检测识别制品中的安全漏洞与合规风险,确保只有安全可靠的制品才能进入生产环境,从源头保障软件供应链安全
1.进入Hadess后,点击左侧制品扫描进入后点击添加计划

2.根据内容填写完成后,点击确定即可

3.进入你创建的计划,点击右侧添加制品根据真实需求选择要添加的制品

1.添加完成后,点击右上角扫描按钮进行制品扫描等待扫描完成即可

2.扫描完成后可点击扫描报告进行查看,也可以点击扫描报告右侧日志按钮进行日志查看

原创声明:本文系作者授权腾讯云开发者社区发表,未经许可,不得转载。
如有侵权,请联系 cloudcommunity@tencent.com 删除。
原创声明:本文系作者授权腾讯云开发者社区发表,未经许可,不得转载。
如有侵权,请联系 cloudcommunity@tencent.com 删除。