导语:向量数据库,堪称支撑推荐系统、图像识别及大模型检索增强生成(RAG)等 AI 应用的核心基石。然而,当业务数据规模从百万级跃升至百亿甚至千亿时,如何在海量数据下平衡检索性能、召回精度与硬件成本,直接决定了 AI 应用的商业价值与可行性。 传统的 HNSW 索引虽性能优越但内存成本高昂,限制了其在超大规模场景的应用;而 IVF 系列索引在降低成本时,又常以牺牲性能和召回率为代价。RabitQ 的出现,正是为了解决这一业界难题。本文将深入剖析 RabitQ 算法从单 bit 到多 bit 版本的演进脉络与数学理论,并结合腾讯云 NoSQL 团队向量数据库(VDB)的工程实践,揭示其在并发读写、内存管理等方面的优化方案,为读者完整展示下一代向量索引技术如何兼得性能、成本与召回率。
本文作者:腾讯云NoSQL团队:何华均、霄文韬、章俊&PCG大数据部: 周建国、 白嗣东
RabitQ之前向量索引面临的现实问题
自从2017年Faiss库和HNSWlib开源后,向量索引近些年经过演进后,主要以HNSW图搜、IVF聚簇索引两大方向为主要演进路线。在RabitQ算法出来之前,在索引面临实际业务场景落地的时候,始终会面临一些客观问题:
HNSW图搜-性能好但成本高
HNSW索引以Search性能佳的特点在很多业务场景中作为向量索引盲选目标,但随着数据规模的增加,HNSW图搜默认放在机器中有限的内存资源上运行,所以硬件成本会随着数据规模的增加而线性增加。
例如在100万1024d的向量,在不量化的前提下数据本身会占用4GB内存空间,而HNSW的边也会占用内存空间,所以实际会占用5-6GB,这个成本并不昂贵,但当数据规模达到100亿其内存资源将是现在的1万倍,值得注意的是这些资源并非用于计算,而是用于存储数据。而相对来讲,传统数据库的100亿数据属于家常便饭,成本相对来讲要低数百倍。

HNSW量化在一定程度上可节约成本,通常可以使用FP16、BF16、int8三种方式进行量化,其中FP16、BF16可以进行接近2倍内存空间的压缩,在Tencent VDB已工程落地:《技术之向量数据库篇:腾讯云向量数据库如何实现召回不变,成本减半?》,int8量化虽然可以进一步降低内存使用,但我们在多组数据集验证后,其召回率会有明显下降,因此VDB暂时未考虑基于int8量化进行工程落地。
即使不考虑召回率,通过int8量化后的图索引,也只会减少4倍的空间,对于10亿、100亿乃至更大数据规模时,资源的成本依然是一个非常头痛的问题,我们需要更大的量化比,同时又希望召回率达到很高的标准。
IVF-SQ/PQ量化-低成本但性能差且召回不可控
IVF-SQ/PQ的量化等级可以做到更高,例如IVF-PQ的量化可以达到无限大,另外IVF索引在内存中并没有存放边,其额外内存较少且可控。同时IVF索引相对于FLAT暴搜,会提前将范围缩小到nprobe个聚簇中,这样相对于FLAT来讲性能通常有10倍以上的提升,所以在RabitQ正式推出前,其作为诸多业务选择百亿级规模向量存储方案之一,但是IVF同样会面临2大问题:
性能差: 相对于HNSW图搜索引的新能要低1个数量级(虽然相对FLAT会更好)。
召回率不可控: SQ和PQ的量化方式,无法从数学上证明其精度损失的范围,更多需要基于数据特征做特定的选择和细节优化来提升召回率。

关于HNSW和IVF系列的索引问题不局限于上述提到的点(例如IVF的预训练和聚簇倾斜问题),但由于本文主要聚焦召回/成本/性能,在此不再继续展开。
随着AI应用的爆发,业界对向量数据库的应用场景、规模上提出越来越高的要求,各向量服务厂商、开源组织一直通过各种方式在召回、性能、成本上下功夫,但基于工程封装始终难以找到很好的解法,这几者之间始终在现实中是彼此矛盾的,例如:DiskANN是一种磁盘方案来降低成本,但其性能表现欠佳。大家一直期待有一种相对完美的索引来解决这样的问题,RabitQ的诞生让我们对这块找到了希望。
南洋理工大学龙程老师团队的Jianyang Gao博士论证的RabitQ算法[1,2]在性能(时间)、空间(成本)、召回上把向量索引带入一个新的理论阶段。在整个向量领域,作者第一个通过数学理论证明了经过RabitQ量化后的索引,其召回误差可以控制在一个公式内“距离无偏估计器”(与原始数据的特点关系不大),而经过实际的工程实践也符合作者推导的数学公式,RabitQ最高可以做到32倍的量化,同时其性能也超越HNSW。那么接下来就RabitQ理论和实践细节将展开介绍。

RabitQ的数学理论
Rabit在2024年作者推出了1 bit版本,虽然具备32倍的量化比,但会有明显的召回率下降,需通过原始数据二次精排来提升召回,但这就导致了其性能的下降。在今年(2025年)作者推出了多bit版本,可以通过调整bit数来提升召回,实践证明通常5-7bit的量化就可以达到99的召回率,同时作者对查询性能上进行了大量的优化。
目前外部同行所推出的RabitQ版本是基于 1bit版本的,TencentVDB很有幸在多bit版本上首个进行工程落地和实践,并已正式在V2.7版正式对外服务。接下来文章内容中,我们会先介绍单bit理论基础,进一步介绍多bit的理论,同时介绍部分在TencentVDB上的工程实践。

1-bit RaBitQ [1]
公式衍变
以欧式距离为基础,RaBitQ衍生出了仅依赖内积计算的理论。首先归一化原始向量
和原始查询向量
,即:
其中c为簇心向量. D维向量的欧式距离公式计算衍生如下(三角函数):
其中,
表示簇中原始向量到簇心的距离,可通过预计算提前保存下来;
为查询向量到簇心的距离,仅需计算一次。因此,公式中仅内积⟨q,o⟩不可提前计算。
码表构建
码本空间:假设归一化后的D维向量数据均匀地分布在单位超球面上,通过直觉,码本也应该均匀地分布在单位超球面上。为此,码本的天然构造如下:
即当时,
则是由
组成的D维向量。为了使得向量分布更加均匀,使得量化结果更好。RaBitQ通过Johnson-Lindenstrauss转换,利用随机正交矩阵PP使得码本更加分散和随机,定义如下:
计算量化码:量化的目标是从码本空间中找到一条与数据向量距离最小的向量Px作为其量化向量,即,给定一条归一化后的数据向量o,量化目标为找到:
因此, o的量化向量为
。令
其中:
当
,此时:
当
,此时:
因此,o的量化码为
,其中每一维的量化码都可仅用1bit来表示。
误差分析
RaBitQ的无偏差估计是其核心贡献之一。通过理论分析,内积⟨o,q⟩可近似表示为如下形式:
因此有,
。进而通过下面的公式来评估误差:
公式中:
是可变参数,控制误差范围
是常数项
因此,在置信度为
时,区间为:
误差有很大的概率在:
附近。该理论推导涉及较多的数学证明,感兴趣的同学可以查看论文原文。
内积计算
回到
的计算上。其中
可预计算。因此,仅需要计算归一化后的查询向量q与量化向量 的内积⟨,q⟩即可
其中,
基于前面的介绍,可知
每个维度的值都为:
,其符号由量化码
决定。进一步地,采用标量量化SQ的思想,将查询向量q′的每个维度值量化为Bq个比特表示的整数。令:

则标量量化计算公式如下:
其中 是从均分分布的[0,1]区间中采样得到,
。因此q′的量化向量
为:
计算量化向量内积: 将内积计算转
和
的内积
其中:
和
可预计算保存下来,
查询全流程中仅需计算一次。因此,剩下的任务仅需计算:
其中,
由0和1组成,
由Bq-bits的整数组成。快速计算
:基于PQ的思路,可通过两种方案快速计算量化码的内积。
1. 单向量计算方案: 基于二进制“与”运算(bitwise-AND)和popcount(数1)运算。此方案适用于单个数据向量的距离估计,核心思想是将整数内积分解为二进制位操作,利用现代CPU的位指令(如AND和popcount)实现高效计算。
原理
的每个维度,分解为Bq个二进制位,即:
其中:
表示
的第 j 位,如,当
时,
分别为:
内积分解:将内积分解为二进制运算
其中:
是两个二进制的内积,可通过位运算操作快速计算,即“与”运算后进行popcount运算,下图展示了分解过程:

● 硬件加速与优势:
指令支持:现代CPU(如x86)提供单周期位操作(AND)和popcount指令,延迟极低。
效率:仅需进行Bq次二进操作和在D-bit上做popcount操作,位操作效率远高于整数乘加。
2. 批量计算方案-基于SIMD和LUTs的FastScan:其设计灵感来自PQ的FastScan实现,通过子段分割、查找表(LUTs)和SIMD指令实现高吞吐量。
原理
● 子段分割:将数据向量的量化码
(D维)分解为M个子段,每个字段包含4位,即M=D/4。
● 预计算LUTs:为每个子段 i (1≤i≤M)生成一张查找表(LUT),其包含16个条目(4位bits对应的值0-15),用 s表示。每个条目存储预计算的内积值:
○ s是子段值(0-15)
○
是查询向量在第i个子段对应的4个维度的量化值(Bq-bits整数);
○ 实际计算的内积为:
其中: 是s的第k位,
是子段 i 中的第 k 个维度量化值。
● SIMD并行查表: 使用SIMD指令(如AVX2,AVX512)批量处理数据向量,以子段值为索引并行检索LUTs,累加最终的内积。
● 数据打包:将数据向量的量化代码分组为批量(如32个向量一组),并且对齐每个向量的子段值,打包到SIMD寄存器(如AVX2的256位寄存器可存32个8位值)。
两种方案共同支撑了RaBitQ在ANN搜索中的高效性,平衡了灵活性与吞吐量。实际系统中,可根据查询模式动态选择方案(如IVF索引中,批量处理候选向量)。此设计体现了RaBitQ在理论严谨性(无偏估计)与工程优化(硬件加速)间的平衡。
多bits版RaBitQ [2]
回顾1-bit RaBitQ,其通过正交旋转矩阵P,将归一化后的数据向量o,映射到码表空间Cr中:

然而,其量化得到的量化码
的值仅为0或1,导致最终得到的误差仍然较大。因此,作者2025年提出了Extending RaBitQ,即多比特版RaBitQ。主要的扩展在于提供了更精细的码本空间(B比特)。
码表构建
码本空间:
如下图所示,左图为集合

,
右图中红色实心点为归一化后的向量

计算量化码:目标为找到
,使得距离
最小。令
最小时,
是

中对应的向量
论文中提供了快速寻找
的方法,感兴趣的同学可以查看原论文。
由码本空间

的定义,可将
表示为如下形式:
其中,对于任意
, 有
,即
为o的量化码向量。
内积计算:
的估计与1-bit版RaBitQ一样,为
。因此,多比特版本也需要实时评估
的大小。
由此可见,上述公式中,仅
需实时计算,其中
同样可采用SQ对其进行量化。
由 B-bits的整数组成,当 B等于1时,上述计算可退变成1-bit版RaBitQ。由于1-bit的计算速度很快,所以作者进一步地将
拆解成了两部分:
可知:
(1-bit), 如下图所示:

基于此分解后,可基于1-bit版RaBitQ提供FastScan方案快速计算:
,进而提供的误差估计快速剔除不可能ANN候选集的向量。进一步地,再计算候选向量的余下部分
。最终的内积为:
其中,当B=5或B=9时,
为4-bits和8-bits,可根据现存的多种量化技术快速计算。同时,当B=3,4,7,8时,效率仍然十分可观。
实验
1-bit版Rabit实验
在1-bit版RaBitQ实验中,作者对比了普通PQ,4bitPQ(ScaNN),优化版本的PQ(OPQ/LSQ),以及HNSW。实验结果表明,1-bit版RaBitQ在精度和召回上均远好于IVF-PQ,并且提供了更极致的压缩比例。


多bit版Rabit实验
在多bits版RaBitQ的实验中,可直观地看到bit设置的越大,RaBitQ能获得的最大召回率越高,同时QPS会有所下降,但仍然比LVQ性能高。

实验结论
10倍+性能: 在同等召回率下,其性能大约是HNSW的1.5倍,是IVF-PQ的15-20倍。
1/10成本: 满足同等召回率下,其成本只有HNSW的1/10左右
召回随着维度和bit数增加而增加: 作者提出的“距离无偏估计器”公式上与之对应,实验也证明同等bit数下随着维度增加召回率会随之上升。
TencentVDB在RabitQ工程落地
作者开源了RabitQ-lib库,其代码已接近工程实践水准,并进行了AVX-512的指令集优化。
不过在与VDB的框架结合过程中,依然避免不了诸多改造。框架与接口本身的适配,以及部分bug修复这里不一一说明,本文主要聚焦于内存存储结构和指令集的改造,主要包括以下几点:
● 开源版RabitQ不具备流式写入(增、删、改)能力,VDB需要提供这样的能力,才可以满足最终用户对数据的CRUD操作。
● 开源版RabitQ在聚簇内部实现时,直接采用一大块连续内存存储向量数据,这种实现针对静态数据是高效的,但如果数据是持续写入和更新的,则不够高效:如果采取预分配策略,则前期可能导致大量内存空间浪费;预分配空间写满后,后续新增导致扩容时,会导致数据拷贝和内存临时翻倍的问题,影响在线读写延迟。
● 开源多bit版RabitQ默认不支持avx-2指令集,导致在相对低端的机型上无法运行。
内存体系结构Segment化
内存布局&运行访问
TencentVDB基于IVF-RabitQ代码,对其内存管理部分进行了重构,将聚簇内的内存存储结构从整块连续内存,优化为多Segment的分段连续存储的方式。

● 无大内存分配:此时一个聚簇内部不在是一块大的数组,而是有1-N个Segment组成,每个Segment的内存size是可控的,且按照cache line对齐,避免False Sharing。因此后续新增数据时,只需要追加新的Segment数据块,从而避免数据拷贝。在代码层面VDB使用SegmentCluster来实现每个聚簇数据的存储:

○ num_表示该聚簇的条目总量
○ batch_data_表示1bit量化数据,分段存储。vector的每个元素是一个char指针,指向Segment大小的连续存储空间,表示为:
■ 其中BatchSize为32,即32个向量数据为1个基本单元。
■ padded_dim是按照64位对齐之后的向量维度,用于加速SIMD指令集的处理速度。
■ f_add,f_rescale以及f_error是预计算的3个相关因子,每个向量1组,用于加速距离无偏估计。
■ Factor是可调的放大系数,用于控制单个Segment的实际向量个数。一定取值范围内,Factor越大,则检索效率越高(连续内存寻址,可加速向量距离计算),但空间浪费可能越大,新增Segment的分配时间可能越长。实测发现,Factor取值为8,能较好的平衡空间占用和检索性能。
○ ex_data_表示额外bit量化数据,同样分段存储,和batch_data_结构相似。vector的每个元素是一个char*指针,同样指向Segment大小的连续存储空间,表示为:
● 多Segment快速寻址:经过多Segment调整后,通过统一的外部业务id到内部id映射,可快速定位到对应的聚簇Cluster、Segment、Segment内的offset偏移量。


● 读写加锁范围:Segment化后,当数据要进行读写并发操作时,会针对局部Segment进行加锁(分段锁),例如聚簇内有100个Segment,此时读写并发过程中“锁冲突概率”降低到:1/100,可以有效地提升系统的吞吐能力。
插入数据到Segment
● 首先,计算出距离新数据距离最近的聚簇,该聚簇即为新数据插入的目标聚簇。
● 接着,尝试追加新数据到该聚簇的最后一个Segment的空闲区域,确保整体数据的紧密排布,从而充分利用空间。
● 如果Segment不存在空闲区域,则会创建新的Segment写入数据,这使得后续一段时间内持续写入“无需频繁分配”内存。

从Segment上删除和修改数据
● 尝试将Segment的尾部数据填充到删除数据的位置,确保删除后数据依然密集分布。通常的数组元素删除操作,需要将“数组元素大量向前移动的方式”来完成删除空间的填充,其时间复杂度是O(n),而改进后的方式时间复杂度是O(1)
● 跨Segment移动的处理2种方式:
○ 方案1:始终只保持最后1个Segment尾部存在空闲空间,其余的Segment删除数据时,都从最后一个Segment的尾部数据移动填补,所有插入数据也从最后一个Segment尾部追加。该方式简单直接,无需维护Free-list和空间碎片整理,如果最后一个Segment无数据时,可以整块内存直接释放,不会破坏整体结构。不过删除和修改数据时会出现跨Segment加锁,以及并发写入时,锁冲突概率相对较高。
○ 方案2:每个Segment删除数据时,从当前删除数据所在Segment上移动其尾部数据到被删除的位置,确保Segment空间前缀部分是紧凑的,该方式在追加数据时,锁冲突会更小,删除阶段不会出现跨Segment加锁。但该方法需要维护Free-list,期间内存空间会出现碎片,如果集中整理空间碎片可能会导致业务出现抖动。
● 当发生修改时,VDB是通过先删除、再插入的方式进行封装,也就是复用上述删除和新增的两个步骤来完成。

AVX2指令集适配改造
RabitQ算法相比其他量化算法,存储空间小的一大关键在于量化后的向量各个元素通过高位打包,低位拼接的形式存储量化后的向量;召回率高的另一关键在于量化向量解压缩后,配合预先计算好的误差参数得到相对无损的距离;计算速度快在于硬件加速,引入更多向量寄存器的avx2/avx512指令集的SIMD计算架构比较适合当前的任务。
需要硬件加速的地方主要是涉及到到量化码的压缩/解压缩部分、以及部分计算结果累加的代码。
量化向量解压缩
压缩和解压缩是适配的。压缩阶段将量化后的向量的高位元素打包进一个为一个最近整型,低位不断拼接到多个8位整型数组中。最终合并到一起。期间大部分为移位操作,且性能约束低,直接使用SSE指令比较通用;解压缩阶段avx指令贯穿其中。解压缩阶段目的是将向量恢复压缩前的状态,此时主要涉及到查询场景,性能要求更高。
我们以以3bit版本的压缩和解压缩为例, 了解压缩原理并为其适配解压的代码,剩余的其他1~8bit的解压缩程序虽然都不一样,但原理近似。
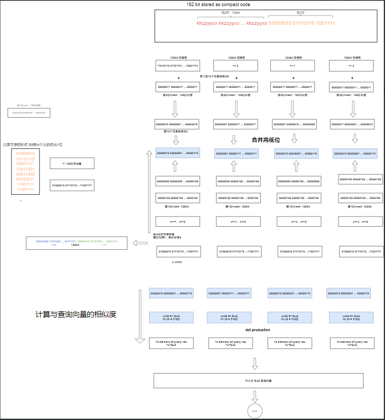
● 压缩3bit:以长度为64的向量,3bit压缩,向量元素取值为unit8:0~2^3-1 = 0~7。我们以下述向量为例

● 解压3bit:以avx 512为例,解压缩时主要是将低位和高位还原,其还原原理图示如下。对于avx2而言,即是将一次性处理512bit转换为分两次各处理256 bit即可。

● 3bit 示例code:

其基本逻辑遵循解包的流程,主要包括以下几步:
● 从内存中一次性加载此前被压缩的64个向量元素的:低位的128位数据到128个XMM寄存器(占16byte)、以及高64位到一个64bit的整型中(占8byte)
● 解出64个向量元素压缩前的低2位:利用整数左移函数,分批将128位共计64个向量元素拆解为4组,每组16个向量元素,与低位mask 按位&
● 解包64个向量元素压缩前的高1位:移位解,2个64位整型组合成一个128位向量,与高位mask求与,得到64个元素的高1位
● 合并高低位,加载解包向量到256个YMM寄存器,执行内积计算
avx2/avx512 性能对比
使用ann-benchmark评测,avx2 性能微弱于avx512,整体强于Faiss标准库;以SIFT-1M数据集为例,在topk=10、100下,avx2/avx512优于Faiss,且索引文件size大幅降低4倍于Faiss IVF
机器环境:
● CPU: AMD EPYC 9754 128-Core Processor
● 内存:64GB


向量索引的进一步探索
RabitQ是一种量化方式,目前VDB已提供多bit版IVF-RabitQ,后续还会进一步提供HNSW-RabitQ索引服务,其综合HNSW的图搜与RabitQ的空间量化和计算代价低的优势。
RabitQ的思路将向量索引算法带入一个新的阶段,不过向量索引本身还依然存在其它的工程问题是RabitQ也无法解决的。例如: IVF索引的聚簇倾斜问题依然会发生,RabitQ通过算法虽可以极大减少input query向量与聚簇内每个向量的计算代价,但其并不能解决input query命中数据倾斜的聚簇时,其匹配的向量数量会突然变多,我们需要通过其它的手段来处理以下几个重点:
● 发现聚簇倾斜(可观测)
● 不断优化“采样算法”让数据尽可能不倾斜,简单的思路是让倾斜的聚簇按照比例采集更多的样本,调整步长让采集的数据可分布在更大的写入时间序中
● 有效减少扫描行数,即使命中倾斜的聚簇,也依然可以保证稳定的性能和高召回
● 控制相对稳定的扫描行数,随着聚簇内数据规模增加,不会导致检索性能线性增加
VDB团队也在上述方向上持续探索算法有一段时间,并已在理论和实验上取得一定的突破,将在此基础上构建自研索引(IVF-ABQ),其核心理论基础是基于三角函数中的距离和夹角来划分Blocking的思路。
目前VDB已在1million~1billion多组数据集下(开源/业务)实验验证结论,通过IVF-ABQ算法在几乎不降低召回的前提下,可减少10倍以上的“扫描行数”以降低整体向量计算次数,简单归纳:
● IVF-ABQ:减少扫描行数,相对稳定的扫描行数
● IVF-RabitQ:相同扫描行数下,降低计算代价
可见IVF-ABQ、IVF-RabitQ分别解决不同的问题,两者可以有效结合,发挥出更大的价值,这是我们VDB团队接下来落地自动弹性索引的坚实基础。
参考文献:
[1] Gao, J., & Long, C. (2024). Rabitq: Quantizing high-dimensional vectors with a theoretical error bound for approximate nearest neighbor search. Proceedings of the ACM on Management of Data, 2(3), 1-27.
[2] Gao, J., Gou, Y., Xu, Y., Yang, Y., Long, C., & Wong, R. C. W. (2025). Practical and asymptotically optimal quantization of high-dimensional vectors in euclidean space for approximate nearest neighbor search. Proceedings of the ACM on Management of Data, 3(3), 1-26.