
今天在 idea 上改了项目名字,结果出现一个很尴尬的事情:改完之后,出现中括号,新名字在括号里。现象如下图所示:

我的项目名字是 house,如下图所示:

我想改成 family,修改的方式跟大家一样,选中 house ---> 鼠标右键 --> rename

输入 family

改完之后就变成这样了,house 后面出现中括号,括号里面有个 family

这个问题看上去奇怪的很。
第一步:file --> Project Structure

它的 name 还是 house

改成 family

检查 Modules 这里显示的是 house 还是 family,如果还是 house 就改下,不是就不用改

最后, Apply --> OK

改完之后,问题还是没解决,别着急,还没完
如果你的 artifactId 还是 house,那就改成 family
name 和 description 属性可以删掉,它们分别是名字和描述

最后,重新编译一下,可以看到 maven 这里,已经是 family 了

但是,问题还没解决,左边的项目名称 house 依旧存在,括号也依旧存在
直接修改文件夹的名称,把 house 改成 family

改完如下

由于 house 这个文件夹已经不存在了,所以需要关闭 idea,重新打开

重新打开后,可以看到,house 是灰色的说明已经不存在了

点击 open

找到 family 这个文件夹,打开

打开后可以看到,house 消失了,括号也消失了
改完项目名,还得验证一下,看项目能不能跑起来

上图可以看到,父项目是可以编译成功的

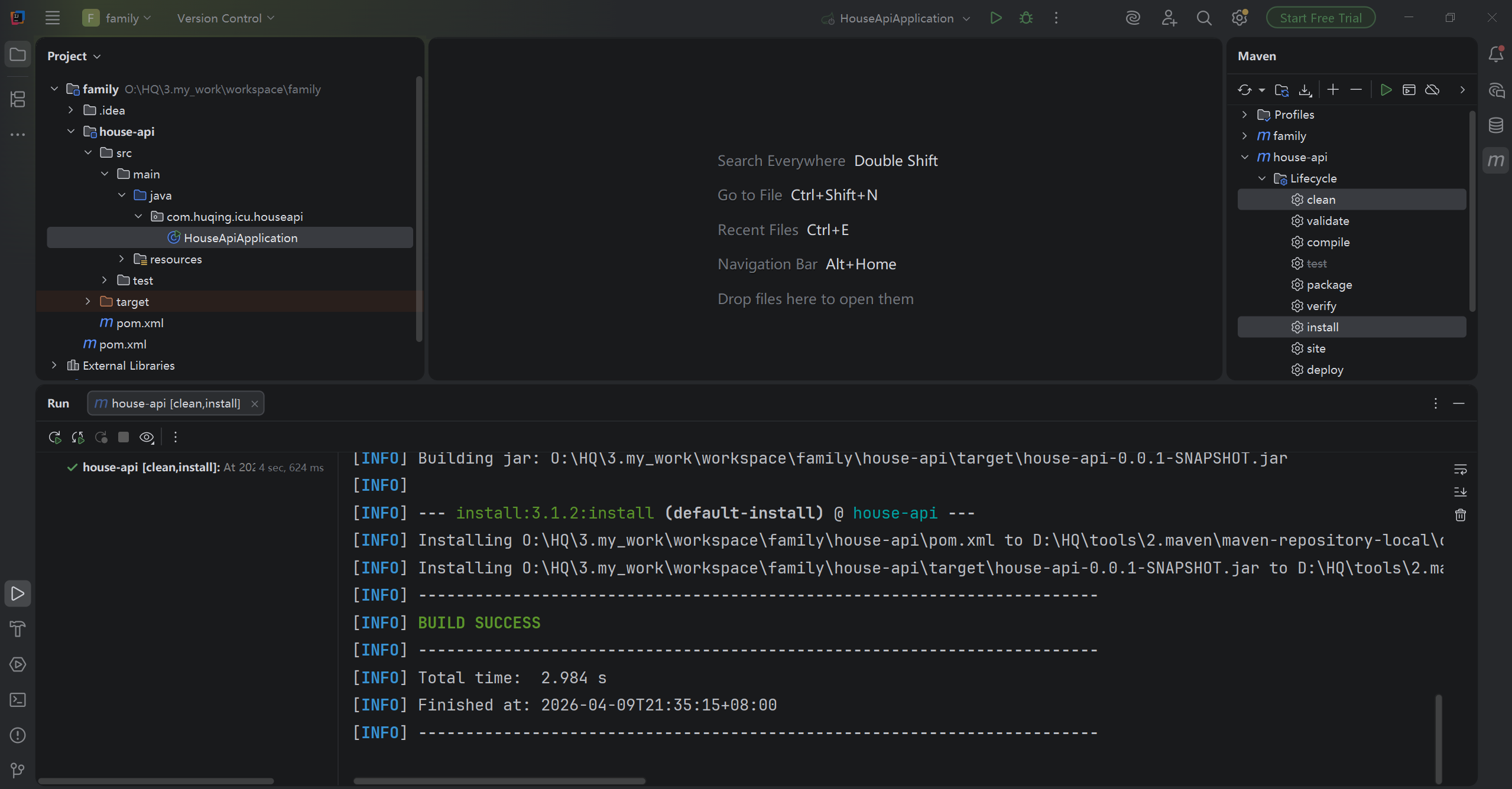
子项目也能编译成功

子项目启动成功
如果子项目启动不成功,需要看下子项目的 pom.xml 中,父依赖的 artifactid 是不是 family

原创声明:本文系作者授权腾讯云开发者社区发表,未经许可,不得转载。
如有侵权,请联系 cloudcommunity@tencent.com 删除。
原创声明:本文系作者授权腾讯云开发者社区发表,未经许可,不得转载。
如有侵权,请联系 cloudcommunity@tencent.com 删除。