概述
本文档指导您如何管理 AI 工作台能力。该能力的开启与关闭,通过控制一个核心服务角色 CM_QCSLinkedRoleInTcopAI 来实现。此角色是 TCOP AI 工作台访问腾讯云其他数据源(如监控数据、日志数据)的必要权限凭证。
说明:
服务角色 CM_QCSLinkedRoleInTcopAI 是腾讯云 CAM(Cloud Access Management)提供的一种能力, 腾讯云 CAM 主要用于帮助客户安全管理腾讯云账户下的资源的访问权限。通过 CAM,您可以创建、管理和销毁用户(组),并通过身份管理和策略管理控制哪些人可以使用哪些腾讯云资源。详情请参见 角色概述。
注意事项
账户权限:创建和删除角色的操作通常需要主账户或拥有 CAM 全读写权限的子账户执行。
影响范围:删除角色将全局关闭所有子账户的 TCOP AI 功能。
重新开启:关闭后如需再次使用,只需按照系统在 AI 工作台内的引导重新授权即可,无需额外操作。
能力状态说明
开启状态:存在服务角色 CM_QCSLinkedRoleInTcopAI,AI 工作台具备数据访问权限,所有 AI 功能可正常使用。
关闭状态:服务角色 CM_QCSLinkedRoleInTcopAI 被删除,AI 工作台权限被阻断,无法获取数据,所有 AI 功能将不可用。
操作步骤
开启 TCOP AI 能力(首次使用或关闭后重新开启)
当您首次访问 TCOP AI 工作台或该角色已被删除时,系统会自动检测并引导您完成授权,流程如下:
2. 触发授权引导:系统将自动弹出授权申请窗口,提示您需要授予 CM_QCSLinkedRoleInTcopAI 角色权限方可使用 AI 工作台功能。

3. 完成授权:单击窗口中的同意授权,系统将自动在您的账户下创建该服务角色。
4. 开启成功:授权完成后,页面会自动刷新,您即可正常使用 TCOP 的所有 AI 功能。
关闭 TCOP AI 能力
如果您需要彻底关闭 TCOP AI 功能,只需删除其依赖的服务角色即可。
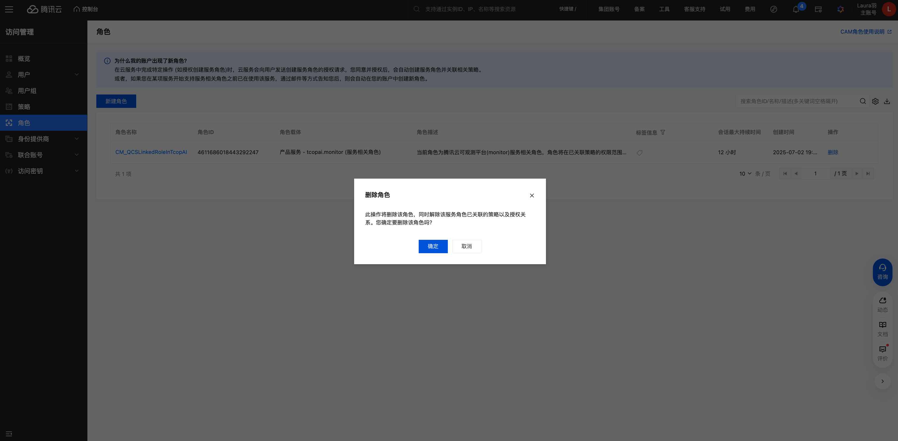
1. 进入角色管理页面:登录腾讯云控制台,进入 访问管理 > 角色 页面。
2. 搜索并选择角色:在角色列表中,使用搜索框输入 CM_QCSLinkedRoleInTcopAI 并找到该角色。

3. 删除角色:单击右侧的删除。
4. 确认删除:在弹出的确认窗口中,仔细阅读提示,确认无误后单击确定,该角色将被立即移除。

5. 关闭成功:角色删除后,TCOP AI 能力即被关闭。再次访问 AI 工作台时,所有 AI 功能将因权限不足而无法使用,并会再次触发 开启 TCOP AI 能力中所述的授权引导。
操作验证
验证开启:在 AI 工作台可正常使用AI探索、数字分身等功能,无权限报错。
验证关闭:访问 AI 工作台会出现权限申请提示,且无法获取分析结果。